c-entron - Early-access v2.0.2501.19
Sobald es hochgeladen wurde, kann dieses mit unserem https://c-ftp.de/wl/?id=xXIKPknwJWmYFIbJhrXCgfL8RdUxz6Qg heruntergeladen werden.
In diesem wurden folgende Anpassungen vorgenommen:
Neu
CRM-Projekte
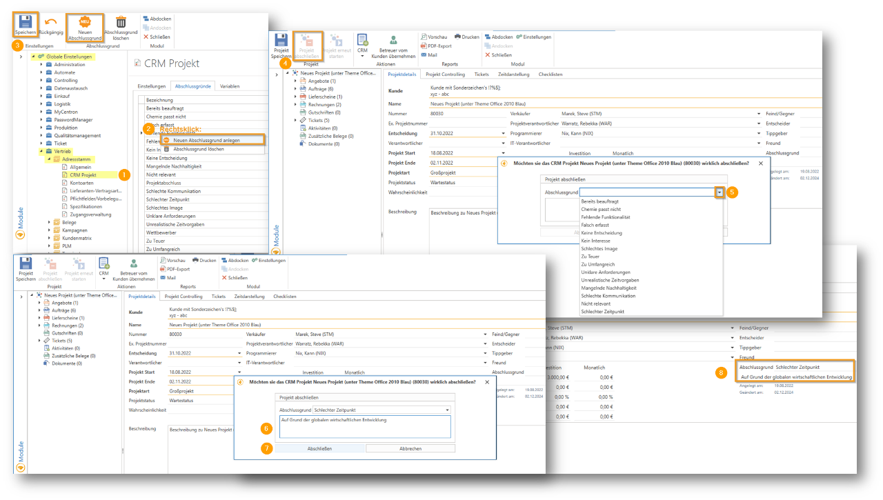
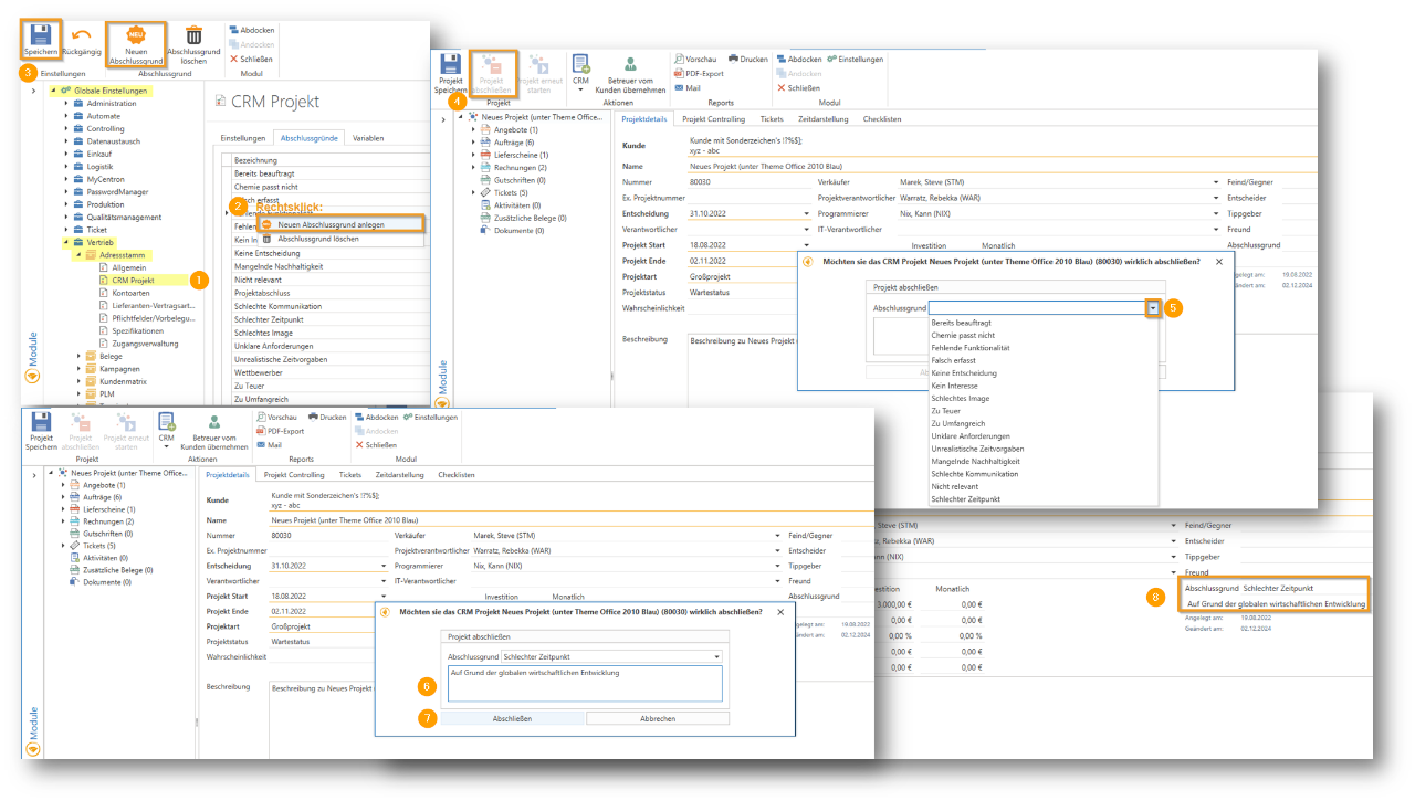
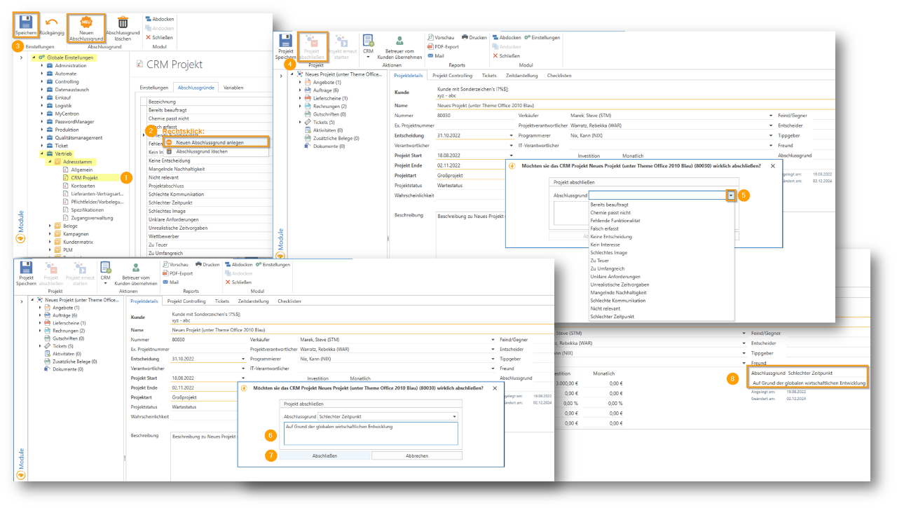
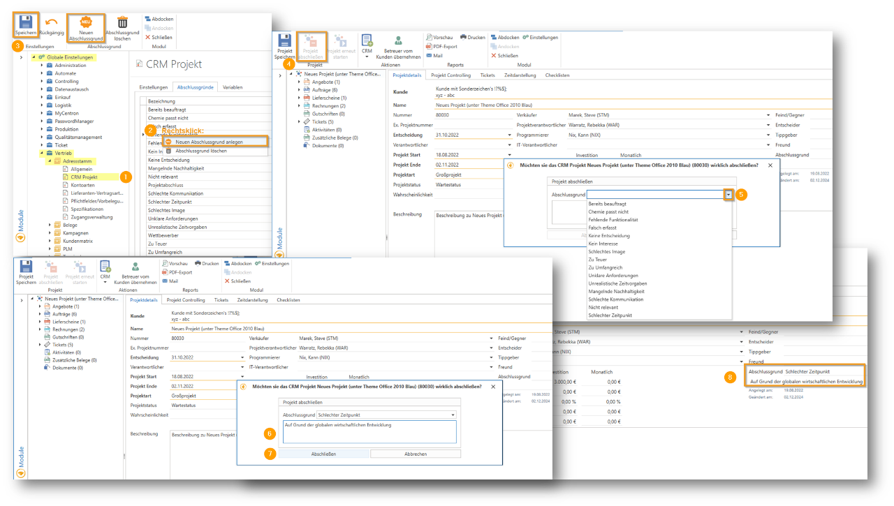
- Sie haben nun die Möglichkeit aus vordefinierten Abschlussgründen wie "Bereits beauftragt", "Kein Interesse" oder "Zu teuer" wählen und eigene Gründe hinzufügen. Beim Abschluss eines CRM-Projekts erscheint ein Dialog zur Auswahl eines Abschlussgrunds mit der Möglichkeit, eine kurze Beschreibung zu ergänzen, die anschließend im geöffneten Projekt sichtbar ist. Diese Funktion ermöglicht eine flexible und strukturierte Verwaltung abgeschlossener CRM-Projekte.

Einstellungen
- Unter Globale Einstellungen – Vertrieb – Belege – Allgemein gibt es im Reiter „Artikelsuche“ die neuen Einstellung „Live/Online-Preise“. Wird diese Funktion aktiviert, werden die ‚Online Preise/Verfügbarkeit‘ abgefragt. Die Abfragen dauern hierbei länger.

Zahlungsverkehr
- Im Modul "SEPA" wurde das Feld "Exportsumme" eingebaut, welches die Summe der ausgewählten Rechnungen, die exportiert werden sollen, anzeigt. Dies dient dazu einen besseren Überblick über die zu exportierende Betragshöhe zu haben.

Verbesserungen
Belegwesen
- Bei der Funktion "Summe bilden" (F5) im Belegwesen im Adressstamm ist es nun möglich bei der Summenposition "Summe:" den Text zu ändern.

Lieferanten-Belege
- Es ist nun möglich neue Positionen in Wareneingänge, WE-Kalkulationen und Lieferantengutschriften einzufügen.
Behobene Fehler
Adressstamm/Reportverwaltung
- Wenn im Adressstamm bei einem Kunden unter Druckoptionen ein abweichender Rechnungsreport für Druck, Fax oder E-Mail hinterlegt wurde, wird diese Einstellung jetzt korrekt beim Versand der Rechnung berücksichtigt.
- Die Meldung „String or binary data would be truncated in table 'centron.dbo.AccountCustomers', column 'LeitweglD'“, die beim Speichern eines Accounts nach dem Einfügen einer Leitweg-ID auftreten konnte, wurde behoben. Die maximale Feldlänge für die Leitweg-ID wurde auf 50 Zeichen erweitert.
Artikelimport
- Ist im Artikelimport die Datei vom Hersteller, die über den Button "Download" geladen wird, leer, kommt nun die Hinweis-Meldung: "Die Datei 'xy.csv' ist leer".
- Die Fehlermeldung im Artikelimport: "LoadArticlelmports: could not execute query" konnte behoben werden.
Artikelverwaltung
- Beim Klicken auf "Übersicht bearbeiten" in der Artikelverwaltung und der Auswahl "Markierte Artikel auf EOL setzen/entfernen" über das Rechtsklick-Menü werden die Änderungen nun korrekt gespeichert. Falls sowohl bereits auf EOL gesetzte als auch nicht auf EOL gesetzte Artikel ausgewählt sind, erscheint eine Meldung. Hier können Sie entscheiden, ob EOL für alle markierten Artikel gesetzt oder entfernt werden soll oder ob sie den Vorgang abbrechen möchten.
- Die Fehlermeldung "Value cannot be null. (Parameter 'source')", die beim Speichern oder Erstellen eines Artikels auftreten konnte, wurde identifiziert und behoben.
Audit
- Das Entfernen (über STRG + Entf) einer Kategorie aus einem Baustein im Audit ist nun möglich. Die Meldung: "ArgumentOutOfRangeException: Index was out of range. Must be non-negative and less than the size of the collection. (Parameter 'index')." erscheint nun nicht mehr.
BVL
- Wird in der BVL ein Artikel markiert und "Neu Egis Warenkorb" ausgewählt, konnte es vorkommen, dass die Meldung: „Logic 'ISupplierEdiLogic' returned an error on method 'CreateEgisShoppingCart'. The message is 'Object reference not set to an instance of an object.'“ ausgegeben wurde. Ab sofort wird hier direkt die EGIS-Fehlermeldung angezeigt, z.B. bei fehlender Berechtigung oder fehlerhaftem Login.
c-entron Inspektor
- Der c-entron Inspektor-Check "Richtext in Vertragspositionen prüfen" wurde nun erweitert. Neben den bisherigen Stammblatt-Positionen können nun auch Artikelpositionen korrigiert werden, bei denen der Richtext fälschlicherweise leer ist.
- Es gibt nun den neuen Inspektor-Check "Geänderte Zeiten durch Graph" zur Überprüfung und Korrektur des Calendar-Sync-Fehlers.
Die Korrektur erfolgt dabei ausschließlich auf "nicht berechnete" Zeiten. Es wird geprüft, ob die aktuelle Start-/Stopp-Zeit oder Dauer von der letzten Änderung eines nicht-CenSu-Users abweicht. Ist dies der Fall, werden alle nicht berechneten Zeiten entsprechend korrigiert. Bereits berechnete Zeiten bleiben unberührt und werden nicht mehr verändert.
Checklisten
- Beim Erstellen einer neuen kundenspezifischen Checkliste konnte diese zuvor aufgrund eines zu langen Kundennamens nach dem Hinzufügen des Kunden nicht gespeichert werden. Dieses Problem wurde behoben, und der Name wird nun zudem nicht mehr stark gekürzt angezeigt.

Dashboard
- Die Dashboard-Container wurden optimiert, um kürzere Ladezeiten und verbessertes Caching für eine schnellere Performance zu erreichen.
Eingang/Kalk
- Die manuelle Eingabe des Rechnungsdatums im Modul "Eingang/Kalk" rechts unten wurde vereinfacht: Statt nur in die Ecke klicken zu können, kann das Datum nun direkt im gesamten Eingabefeld erfasst werden.
- Im Dialog, der nach Auswahl von "Bestellungen zu Dokument hinzufügen" im Modul Eingang/Kalk" erscheint, wurde eine Checkbox zur Anzeige abgeschlossener Bestellungen sowie eine neue Spalte integriert, die den aktuellen Status der Bestellungen anzeigt.
Einstellungen
- Vorlagen unter Globale Einstellungen - Vertrieb - Belege - Dokumente und Signierung lassen sich nun löschen, wenn Sie nicht für eine Belegart verwendet werden.
- Es gibt nun eine Übersicht der verfügbaren Variablen unter Globale Einstellungen - Vertrieb - Belege - Dokumente und Signierung . Folgende Variablen wurden hinzugefügt: '@@AktuellesDatum@@', '@@AktuelleZeit@@' und '@@UnterschriftDatum@@' sowie beim Vertragdie '@@VertragsNr@@' und '@@VertragsName@@'.

MSP-Auswertung
- In der MSP-Auswertung konnte es vorkommen, dass die Verträge aktualisiert wurden, obwohl "ignorieren" als Auswahl gewählt war. Dies wurde korrigiert.
MSP-Collector
- Im MSP-Collector können nun auch alphanumerische Kundennummern verwendet werden.
Stammblatt
- Im Stammblatt wird die "Info Kurz" nun mehrzeilig angezeigt, beziehungsweise kann gescrollt werden.
Textbausteine
- In der Textbaustein-Verwaltung und beim Aufrufen der Textbausteine über die rechte Maustaste in Belegen werden die Einträge jetzt alphabetisch sortiert dargestellt. Dies erleichtert das schnelle Finden und Verwenden der gewünschten Textbausteine.
Ticketabrechnung
- Die automatische Stammblatt-Zuordnung wurde angepasst: Bei neuen Zeiten, die noch nicht gespeichert sind, erfolgt weiterhin die automatische Vorauswahl eines Stammblatts. Ist die Zeit jedoch bereits gespeichert und wird nur geladen, wird kein Stammblatt mehr automatisch zugewiesen. In der Ticketabrechnung gibt es nun eine Spalte 'Ticket Stammblatt' (zeigt an, ob für das gesamte Ticket ein Stammblatt hinterlegt ist) und eine Spalte 'Stammblatt' (zeigt an, ob ein Stammblatt für die spezifische Ticket-Zeit hinterlegt ist).
Vertragsabrechnung
- Im dynamischen Import steht jetzt auch das aktuelle "OpenTrans"-Format für die feste Schnittstellenkonfiguration von "Wortmann" zur Verfügung.
- Der c-entron Inspektor-Check "Richtext in Vertragspositionen prüfen" wurde nun erweitert. Neben den bisherigen Stammblatt-Positionen können nun auch Artikelpositionen korrigiert werden, bei denen der Richtext fälschlicherweise leer ist.
Vertragsverwaltung
- Ist ein Zusatzfeld bei Verträgen definiert und auch als Pflichtfeld definiert, kann dies nun auch beim Anlegen eines neuen Vertrages unter dem Reiter "Zusatzfelder" bearbeitet werden.
- Die Kündigungsart im Vertrag (welche in der Vertragsabrechnung über den Button "Kündigungsarten" definiert werden können) kann nun nach Klick auf "Neue Version" über das "x" entfernt werden.
- Das Datum in den Spalten „Start Abrechnung“ und „Ende der Abrechnung“ in den Vertragspositionen wird nun wieder im Format TT.MM.JJ angezeigt., sowohl im geöffneten Vertrag im Reiter "Abzurechnende Positionen" als auch in der Vertragsübersicht im Detailbereich unter dem Reiter "Positionen".
- Wenn der Abrechnungsintervall in einer neuen Vertragsversion geändert wurde, wurde dieser Wert fälschlicherweise auch in allen vorherigen Versionen aktualisiert. Dieses Verhalten wurde nun korrigiert.
ZUGFeRD/XRechnung
- Die Felder BT-73 und BT-74 wurden für die xRechnung/ZUGFeRD hinzugefügt, sodass bei Rechnungen aus der Vertragsabrechnung nun automatisch der Abrechnungszeitraum mit exportiert wird.
- Die Meldung „String or binary data would be truncated in table 'centron.dbo.AccountCustomers', column 'LeitweglD'“, die beim Speichern eines Accounts nach dem Einfügen einer Leitweg-ID auftreten konnte, wurde behoben. Die maximale Feldlänge für die Leitweg-ID wurde auf 50 Zeichen erweitert.