Adressstamm Grundlagen
Komplettübersicht der Adressverwaltung:

Man kann den Adressstamm visuell in ‚2 Hauptbereiche‘ aufteilen:
1.Auf der linken Seite sind die zentralen/allgemeinen Daten der jeweiligen Adresse zusehen. Inklusive Anschriften und Ansprechpartnern.

2.Auf der rechten Seite finden Sie alle Einstellmöglichkeiten und detaillierte Informationen zu der jeweiligen Adresse. Um dies übersichtlicher zu gestalten wurden die einzelnen Themen auf unterschiedliche Registerkarten aufgeteilt.
Je nachdem ob ein Kontakt/Interessent, ein Kunde oder ein Lieferant ausgewählt wurde, werden mehr oder weniger Registerkarten angezeigt:
Kontakt/Interessentenübersicht

Kundenübersicht

Registerkarte Firma

Im obersten Bereich finden Sie die Volltextsuche. Hier haben Sie die Möglichkeit nach Begriffen, Teilbegriffen, Nummern, etc. zu suchen. Geben Sie den gewünschten Begriff ein und drücken Sie „F3“ oder auf die Lupe. Anschließend werden ALLE Felder der Adressen nach den gewünschten Begriffen durchsucht. War die Suche eindeutig, wird die jeweilige Adresse sofort aufgerufen. War die Suche nicht eindeutig werden die gefundenen Adressen unter der „Treffer-Registerkarte“ angezeigt.
Wenn eine neue Adresse angelegt wird, muss darauf geachtet werden, dass die orange unterstrichenen Felder gefüllt werden müssen (=Pflichtfelder), ansonsten kann die Adresse nicht abgespeichert werden.
Die meisten Felder sind selbstsprechend und können mit den gewünschten Informationen gefüllt werden.
Eine Ausnahme bilden die Felder Adressnummer, Kundennummer und Lieferantennummer. Diese werden automatisch gefüllt und können nicht editiert werden.
An Hand der Nummern wird auch festgestellt, welcher Kontoart die Adresse angehört. Ist nur eine Adressnummer vorhanden, handelt es sich um einen reinen Interessenten für den nur CRM Aktivitäten angelegt werden können, aber keine Belege oder Tickets. Ist zusätzlich noch eine Kundennummer hinterlegt, handelt es sich um einen Kunden, für den auch Kundenbelege und Tickets angelegt werden können. Ist die Lieferantennummer gepflegt, handelt es sich um einen Lieferanten/Hersteller, für den Lieferantenbelege und Tickets angelegt werden können. Eine Adresse kann aber auch zugleich eine Kundennummer als auch eine Lieferantennummer enthalten und ist somit sowohl ein Kunde als auch ein Lieferant und es können beide Belegarten angelegt werden.
In der Registerkarte Firma kann bei Feldern mit Telefonnummern auf den Icongedrückt werden um die Telefonnummer direkt an ihr Telefon weiterzugeben. Voraussetzung: Die TAPI-Schnittstelle ist bei ihnen vorhanden und eingerichtet.
Bei Feldern mit Mail-Adressen kann auf den Icongedrückt werden um direkt eine neue Mail mit der jeweiligen Mail-Adresse zu erstellen.
Bei Feldern mit einer Internetadresse kann auf den Icongedrückt werden um direkt die Homepage zu öffnen.
Im unteren Bereich können bis zu sechs Betreuer der jeweiligen Adresse eingetragen werden. Diese Felder können umbenannt werden und hängen teilweise mit Todo-Listen Einträgen und Auswertungen zusammen.
Ebenso sieht man hier an dem Häkchen um welche Haupt-Kontoart (Kunde, Lieferant und/oder Kontakt) es sich handelt. Die Adresse kann noch weiteren Kontoarten zugeordnet werden, um später danach zu Suchen und um zum Beispiel Kampagnen oder Rundmails für bestimmte Kontoarten zu erstellen.
Über den Button können noch weitere Kontoarten angelegt und bestehende umbenannt werden. Vorausgesetzt es sind Adminrechte vorhanden.

Im untersten Bereich „Sonstiges“ gibt es zwei komplett variable Dropdownmenüs bei denen sowohl die Bezeichnung als auch der Inhalt in den Einstellungen unter Adressstamm->Spezifikationen angepasst werden kann. Dies sind zusätzliche Suchfelder und Kriterien für Kampagnen. Über das Dropdownmenü „Konzern“ haben Sie die Möglichkeit die Adresse mit einem Konzern zu verknüpfen, um Auswertungen über einen ganzen Konzern durchzuführen oder auch Verträge für Konzerne anzulegen.
Die Checkboxen „Mailverteiler“ und „Faxverteiler“ sind ebenfalls Filtermöglichkeiten für Kampagnen und Rundmails.
Wenn mit einer Adresse nicht mehr gearbeitet werden soll, weil diese Firma zum Beispiel Konkurs gegangen ist, kann der Haken „Gesperrt“ gesetzt werden, dann taucht diese bei der normalen Suche nicht mehr auf. Nur wenn man explizit nach gesperrten Adressen sucht und zusätzlich auch das Recht dafür hat.
Wenn die ausgewählte Adresse ein Kunde ist erscheint noch eine zweite Registerkarte ganz unten „Kunde“.

Wenn die Checkboxen „Bestellnr. nötig“ und „Projektnr. nötig“ aktiviert sind, müssen in den Kundenbelegen zwingend jeweils eine Bestellnummer und eine Projektnummer eingetragen werden. Wenn die Checkboxen inaktiv gesetzt wurden, können diese Nummern in den Belegen hinterlegt werden, sie sind dann aber keine Pflichtfelder.
Der Inhalt des Dropdownmenüs Klassifizierung ist in den Einstellungen variabel anpassbar und dient als zusätzliches Such- und Auswertungskriterium.
Das Dropdownmenü Vertriebssteuerung ist komplett variabel. Es kann sowohl die Bezeichnung als auch der Inhalt in den Einstellungen variabel angepasst werden
Adressstamm – Partnerverwaltung
Durch das Feature ist es möglich zu einem Konto Partner zu hinterlegen. Diese sollen bei bestimmten Vorgängen (CRM-Aktivitäten, Angebote und Aufträge) automatisch als CC-E-Mail-Empfänger hinzugefügt werden, wenn eine Mail gesendet wird.
Wenn ein Konto im Adressstamm geladen wurde, erscheint im Bereich Sonstiges der neue Reiter „Partner“.

Hier werden die Partner zu dem Konto hinterlegt und verwaltet. Konten die als Partner verwendet werden, erscheinen als eine Vorauswahl bei der Suche. Es ist aber möglich jedes Konto als einen Partner zu hinterlegen. Über einen Klick auf +, oder [Enter] erscheint ein Fenster, bei dem Sie den gewünschten Ansprechpartner auswählen können.
Die gelisteten Partner können über das Rechtsklickmenü wieder entfernt, oder geöffnet werden (Doppelklick wird ebenfalls unterstützt).
Bei den Optionen (auf der rechten Seite der Tabelle) können Sie einstellen bei welchen Objekten der Ansprechpartner als CC-E-Mail-Empfänger hinterlegt werden soll.

Wenn ein Konto geladen wird, dass bei anderen Konten als Partner hinterlegt ist, erscheint ein weiterer Tab Ist Partner von.

Über diese Ansicht kann man sehen bei wem das Konto als Partner hinterlegt ist und wer der Ansprechpartner ist.
Über diese Liste ist es auch möglich die Partnerzuordnung zu löschen.
(Ab Release v2.0.2107.1094)
Es wurden Verbesserung/Änderungen an der Partnerverwaltung vorgenommen. Die Spaltennamen zu den Checkboxen wurden angepasst auf CRM (An), CRM (CC), Ang (CC) und Auf (CC), BCC wurde entfernt. Es wurde die Spalte "Abteilung" hinzugefügt und die Spalten bei der Partnerliste sind markierbar.
In der Mailvorlage für CRM-Aktivitäten wurde die Variable @@BodyBis€€Trennzeichen@@ (wird mit dem Body-Text bis zum „€€“ im Body-Text ersetzt) angelegt. Weiter wurde die CRM-Mail überarbeitet, so dass wenn es andere Empfänger durch die Partnerverwaltung gibt, wird der "Bearbeiter" von der Aktivität NICHT in das An-Feld geschrieben, sondern wenn ein Partner vorhanden ist und hier "CRM (An)" und/oder "CRM (CC)" angehakt ist wird nun nur eine Mail für die "An-Empfänger" erstellt. Die CC Empfänger usw. sind nur im CC, erhalten aber keine eigene Mail.

Registerkarte Anschrift

Bei den Anschriften können Sie eine oder mehrere Anschriften anlegen. Eine Anschrift muss als „Standard“ Anschrift über die Checkbox „Standard“ markiert werden. Wenn zum Beispiel ein Angebot erstellt wird und zuvor keine Anschrift explizit ausgewählt wurde, wird immer die Standardanschrift gezogen.
Die Felder sind selbsterklärend. Wichtig ist das die orange unterstrichene Felder Pflichtfelder sind und ausgefüllt werden müssen. Statt einer Straße kein auch ein Postfach hinterlegt werden in dem man das Häkchen bei Postfach setzt.
Die Felder „Sprache“ und „Währung“ sind später auch wichtig für die Belege. Je nachdem welche Währung hinterlegt wurde, werden die Belege des Kunden auch in der jeweiligen Währung ausgewiesen. Mit der „Sprache“ könnten auch die Artikeltexte und Konditionstexte in verschiedenen Sprachen für die Belege herangezogen werden. Vorausgesetzt diese wurden zuvor auch in der jeweiligen Sprache in c-entron gepflegt.
Über das Feld „Art“ kann die Anschriftenart festgelegt werden. Hier kann zwischen mehreren Arten gewählt werden:

Einfache Anschrift:
Wird für Kontakte verwendet und nicht für Kunden und/oder Lieferanten. Ist nur Informativ.
Rech.- und Lieferanschrift:
Wird für Kunden/Lieferanten verwendet, wenn dieser nur eine Anschrift hat.
Reparaturanschrift:
Wird für RMA Fälle benötigt
Rücklieferanschrift:
Wird für RMA Fälle benötigt
Liefer- oder Rechnungsanschrift:
Wenn eine dieser Arten ausgewählt wurde, werden Sie gefragt, ob die Anschrift als abweichende Liefer-/ Rechnungsanschrift eingetragen werden soll. Bestätigen Sie dies mit „Ja“.
c-entron springt danach automatisch in die Registerkarte „Konditionen“ und trägt dort unter „abweichende Anschriften“ die gerade angelegte Anschrift ein.

Dort können Sie auch über den Button „Suche“ die Liefer- oder Rechnungsanschrift eines anderen Kunden/Lieferanten zuweisen.
Über die Checkboxen „Name“, „Ansprechpartner“, Abteilung“ und „Abt. Ansprechpartner“ kann gesteuert werden welche Felder in den Anschriften der Kunden- und Lieferantenbelege erscheinen und angedruckt werden sollen und welche nicht.
Über den Button „Neu“ kann eine neue Anschrift angelegt werden. Über den Button „Löschen“ kann eine bestehende Anschrift komplett gelöscht werden. Der Button „Kopieren“, kopiert die gerade markierte Anschrift und fügt diese beim gleichen Kunden nochmal ein.
Über den Button „Anfahrt“ können Fahrtkosten hinterlegt werden.
Anfahrt von Anschriften
Zu jeder Anschrift können Anfahrtsartikel und/oder Fahrtkosten hinterlegt werden.

Über den Button wird eine neue Zeile eingefügt. Über die Lupe kann nun nach Artikeln gesucht werden, die bereits angelegt sind und der Warengruppe Dienstleistung oder Wegeentgeld zugeordnet wurden.
Sobald der Artikel per Doppelklick in die Anfahrtsliste übernommen wurde, kann noch eine Anfahrtszone für Auswertungszwecke hinterlegt werden. Ebenso muss bestimmt werden ob es sich bei der Anfahrt um eine Pauschale (einen festen Preis) handelt oder einen Multiplikator (Preis pro Kilometer).
Bei einer Pauschale gibt es noch zusätzlich die Möglichkeit einen Preis anzugeben. Wenn in der Anfahrtsliste ein Preis hinterlegt wurde (auch 0,00 €) wird dieser in den Belegen gezogen. Wenn kein Preis bei einer Pauschale hinterlegt wurde, wird der Preis aus dem Artikelstamm gezogen.
Bei einem Artikel mit Multiplikator muss noch die Anzahl der Kilometer eingetragen werden. Diese erscheint später als Stückzahl in den Belegen. Auch hier gilt, wenn ein Preis eingetragen wird, wird dieser in den Belegen gezogen, natürlich multipliziert mit der Kilometeranzahl. Wenn nichts eingetragen ist, wird der Preis aus dem Artikelstamm gezogen.
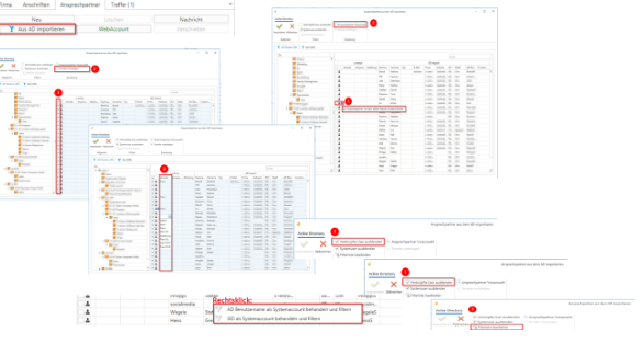
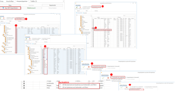
AD-Import der Kunden-Ansprechpartner in den Adressstamm der c-entron.NET
Wenn Sie Kunden-Active Directroy Daten (AD) mit der RiverSuite inventarisiert haben, können Sie sehr einfach diese AD-Daten als Ansprechpartner im Adressstamm beim Kunden anlegen lassen.
Im Weiteren können Sie auch bestehende Ansprechpartner mit den AD-Daten verknüpft werden.
Diese Informationen können Sie auch beim Modul C-FLOW! benutzen bzw. dem Kunden zur Auswahl stellen.
Weiter werden die Rechte "Kunde ändern" oder "Ansprechpartner anlegen" benötigt.

Hierzu im Adressstamm bei Ansprechpartner den Button [Aus AD importieren] klicken.

(Ist dieser Button grau hinterlegt wurden noch keine RiverSuite Inventory und der Riverbird Webservice installiert und keine Daten inventarisiert.)
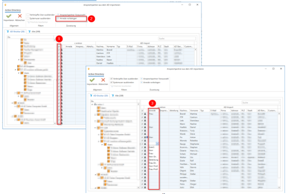
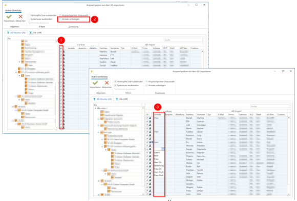
Danach wählen Sie die Gruppe aus, die zugewiesen werden soll.
Anrede automatisch zuweisen

Wählen Sie zuerst zu importierende Personen aus (1). Über die Option “Anrede vorbelegen”(2) können die Anreden automatisch mit „Herr“ und „Frau“ befüllt werden(3). (Weitere Anreden können über das Dropdownmenü ausgewählt werden).
Ansprechpartner Vorauswahl

Ist ein Ansprechpartner mit selben Namen vorhanden und noch nicht mit einen AD-Nutzer verknüpft wird dies durch das blaue Info-Icon (1) dargestellt. Diese können über die Option „Ansprechpartner Vorauswahl“ (2) nun direkt miteinander verknüpft werden.
AD-User ausblenden
1.Verknüpfte Ansprechpartner ausblenden

Mit Verknüpfte Ansprechpartner ausblenden werden die AD-Nutzer ausgeblendet, welche bereits mit einem Ansprechpartner verknüpft sind.
2.Systemuser ausblenden
Systemuser sind Dienst-Accounts, die keine Wirklichen Personen darstellen.
Diese können auf 2 Arten über Rechtsklick aus der Liste gefiltert und ausgeblendet werden.

1.„AD Benutzername als Systemaccount behandeln und filtern“
Dieser Filter ist AD-Übergreifend für alle Inventarisierungen des Nutzers. Dies ist für AD-Nutzernamen, die bei mehreren Kunden existieren können und ausgeblendet werden sollen.
2.„SID als Systemaccount behandeln und filtern“
Dieser filtert genau diesen Nutzer, falls es bei einem anderen Kunden einen Nutzer mit demselben Namen gibt, wird dieser nicht ausgeblendet.

Bei Ansprechpartner wurde die Oberfläche dahingehend überarbeitet, dass die AD-Verknüpfung nicht mehr als Button, sondern über rechte Maustaste im Kontextmenü eines markierten Ansprechpartners zu finden ist.

Registerkarte Treffer

Hier sehen sie die Trefferliste von mehreren oder von einer einzigen Adresse, je nachdem wie genau ihr Suchauftrag war.
Sie haben immer in der Anwendung c-entron die Möglichkeit Filter zu setzen. In diesem Fall z.B. „Nur Standard Adresse suchen“, „Nur Standard Ansprechpartner suchen“, „Ergebnis nicht einschränken“ (=nicht nach bestimmten Kontoarten suchen) oder auch nach „Gelöschte Anzeigen“. Ansonsten haben Sie die Möglichkeit nach allen Feldern unter den Registerkarten „Firma“, „Anschriften“ und „Ansprechpartner“ zu suchen.
Per Doppelklick wählen sie die gewünschte Adresse aus der Trefferliste aus mit der sie arbeiten möchten.
Registerkarte Kontoinformationen
Hier finden sie eine Komplettübersicht über die jeweils ausgewählte Adresse.

Allgemein
Welche und wie viele Verträge hat der Kunde/Lieferant im Einsatz.
In welcher Mahnstufe befindet sich dieser und
Wie hoch sind die offenen Posten (noch nicht bezahlten Rechnungen).
Tickets
Wie viele offene Tickets hat der Kunde momentan im Einsatz (Status der Helpdesks darf NICHT „erledigt“ sein).
Wie viele sind davon Überfällig (Fälligkeitsdatum der Helpdesks liegt in der Vergangenheit).
Wie viele sind bereits abgeschlossen (Status der Helpdesks muss „erledigt“ sein).
Wie viele Tickets gibt es bei dem Kunden insgesamt.
Belege offen (gesamt)
Vor der Klammer steht bei der jeweiligen Beleg Art die Anzahl, wie viele noch offen sind. In Klammer die Anzahl wie viele bereits bei dem Kunden insgesamt angelegt wurden.
Umsatzstatistik
Hier sind die Umsätze (grün) und Erträge (orange) des Kunden in den letzten drei Jahren graphisch dargestellt. Um auf einen Blick zu sehen, ob die Zusammenarbeit mit dem Kunden eher zum Wachsen tendiert oder eher abflacht bzw. sich reduziert.
Tätigkeiten
In diesem Bereich sind standardmäßig alle offenen CRM Aktivitäten sichtbar, bei denen noch etwas zu tun ist.
An Hand des Symbols sieht man sofort um welche Art es sich handelt (Termin, Notiz, Telefonnotiz oder Besuchsbericht). Ansonsten sind auch alle Informationen wie Fälligkeit, momentaner Bearbeiter, etc. ersichtlich.
An dieser Stelle ist es aber auch möglich nach bestimmten Tätigkeiten zu suchen und zu filtern.
Außer CRM Aktivitäten werden an dieser Stelle aber auch System Tätigkeiten angezeigt. Jeder Beleg der angelegt wird (z.B. Angebote, Helpdesks, Rechnungen, etc.) erzeugt automatisch eine bereits abgeschlossene System Tätigkeit.
Dadurch hat man hier eine Gesamtübersicht, was bei der Adresse in letzter Zeit alles gelaufen ist.
Registerkarte Belege

Hier können standardmäßig alle offenen Belege auf einmal („Übersicht“) oder einzeln pro Belegart angezeigt werden.
Es gibt verschiedenste Möglichkeiten nach einem oder mehreren bestimmten Belegen zu suchen:
Im Feld „Suchtext“ können sämtliche Spalten der Belegtabellenübersicht durchsucht werden. Sowohl nach der Belegnummer, als auch nach dem Netto Preis oder dem Ansprechpartner, usw.
Wenn Sie die Checkbox „Abgeschlossene mit anzeigen“ setzen, werden auch die bereits weiterverarbeiteten bzw. abgeschlossenen Belege durchsucht.
Wenn sie nicht nur die hier sichtbaren Tabellenfelder durchsuchen möchten, sondern auch der Inhalt der Belege, können sie die Checkbox „Positionstext durchsuchen“ aktivieren.
Über die Felder „Datum von“ und „bis“ kann der Zeitraum der Belege (noch zusätzlich) eingegrenzt werden.
Durch Rechtsklick auf einen der Spaltentabellen kann auch der Filter Editor aktiviert und angepasst werden, wodurch der Filterung praktisch keine Grenze mehr gesetzt ist.
Wenn ein Beleg markiert ist haben sie im unteren Bereich die Möglichkeit sich die Positionen direkt anzeigen zu lassen, in dem Sie einfach auf den Pfeil klicken.

Über den Button können Sie die Positionen auf jeweils eine Zeile begrenzen.

Wenn Sie mit rechter Maustaste auf einen der Belege klicken, haben sie mehrere Möglichkeiten:

Sie können den Beleg weiterverarbeiten. Zum Beispiel das Angebot zum Auftrag, den Auftrag zum Lieferschein oder Rechnung, etc.
Sie können eine Eins zu Eins Kopie des Beleges bei anderen Adressen erstellen (beliebig viele).
Sollte der Kunde/Lieferant noch nicht geöffnet sein, kann die zum Beleg gehörige Adresse geöffnet werden.
Angebote, Abholscheine, Gutschriften und RMA-Lieferscheine können manuell abgeschlossen und somit auf erledigt gesetzt werden.
Sollte eine andere Person gerade den Beleg geöffnet haben, können sie diesen entsperren um ihn selbst zu öffnen und zu bearbeiten. Vorausgesetzt sie haben das Recht dazu.
Ebenso können sie auch mehrere Belege mit STRG-Taste oder SHIFT Taste markieren und alle diese entweder drucken, mailen oder sich in der Vorschau anzeigen lassen.
Sie können jeden einzelnen Beleg auch an ihr persönliches Dashboard anpinnen, wenn sie wissen, dass sie demnächst mit dem Beleg weiterarbeiten möchten.
Registerkarte Helpdesk

Standardmäßig werden hier alle offenen Tickets der jeweiligen Adresse angezeigt.
Es gibt verschiedenste Möglichkeiten nach einem oder mehreren bestimmten Tickets zu suchen:
Im Feld „Suchtext“ können sämtliche Spalten der Tickettabellenübersicht durchsucht werden. Sowohl nach der Ticketnummer, als auch nach dem Bearbeiter oder Hauptkategorie, usw.
Wenn Sie die Checkbox „Abgeschlossene mit anzeigen“ setzen, werden auch die bereits weiterverarbeiteten bzw. abgeschlossenen Belege durchsucht.
Wenn sie wirklich speziell nur nach der Ticketnummer suchen möchten, können sie das Feld Ticketnummer verwenden.
Wenn sie mehrere Suchanfragen verknüpfen möchten, z.B. Haupt- und Unterkategorien, Status, Fälligkeitsdatum, etc., können sie den „Erweiterten Filter“ über den Pfeil öffnen und beliebige Felder füllen.

Über den Radiergummi können die Filterfelder wieder geleert werden. Über den Button, wird das Ergebnis der angezeigten Tickets aktualisiert.
Durch Rechtsklick auf einen der Spaltentabellen kann auch der Filter Editor aktiviert und angepasst werden, wodurch der Filterung praktisch keine Grenze mehr gesetzt ist.
Registerkarte Marketing
Branchen und Interessen
Hier können Sie eine feinere Gruppierung Ihres Kunden hinterlegen, sprich in welcher Branche ist mein Kunde tätig und welche Interessen hat er, um zum Beispiel mit speziellen Kampagnen aus der c-entron heraus Update-, Neuerungen- oder Hausmesse Einladungen zu verschicken.

Produkte
Das gleiche Prinzip wie bei Branchen und Interessen gilt auch bei den Produkten. Hier können Sie Produkte hinterlegen die nicht aus ihrem Portfolio stammen, die sie nicht über c-entron an den Kunden verkauft haben. Auch diese Liste ist in den Einstellungen mit Adminrechten individuell gestaltbar.
Weiter haben Sie hier noch zusätzlich die Möglichkeit ein Kommentar und/oder ein Ablaufdatum des jeweiligen Produktes zu hinterlegen, an welches Sie in der Todo-Liste erinnert werden möchten.

Lizenzen
Mit dem Zusatzmodul PLM (Product Lifecycle Management) werden ihnen hier alle verkauften Artikel des Kunden angezeigt, die sie im PLM als Lizenzen gepflegt haben. Inklusive Ablaufdatum und sämtlicher Details wie SN, Preis, etc.

Registerkarte Konditionen

Allgemein
Preisliste: Sie können zwischen 4 Verkaufspreislisten auswählen, welche Sie prozentual aus den Warengruppen (Stammdaten->Warengruppen->VK-Aufschläge) errechnen lassen.
Bei internationalen Kunden müssen Sie die Checkbox aktivieren ‚MwSt. nicht ausweisen‘, damit alle Kundenbelege rein Netto erstellt werden. Außer Verträge.
Katalogpreisstaffeln: Wenn Sie Staffelpreise von Lieferanten importieren, können diese dem Kunden generell zugeordnet werden.
Rabatt: Hier können Sie dem Kunden einen generellen Rabattsatz für alle Artikel hinterlegen und auch die Textgestaltung der Rabatttexte einstellen.
Liefertext: Dieser Text wird auf allen Lieferscheinen des Kunden eingefügt, wenn zum Beispiel spezielle Dinge bei der Lieferung beachtet werden sollen.
Zahlungskonditionen
Hier können sie vom Standard abweichende Konditionen über die Dropdown Menüs hinterlegen. Wurde keine Zuordnung durchgeführt (leere Dropdown Menüs), werden die globalen Einstellungen unter Administration -> Einstellungen gezogen.
Kundenspezifische Einstellung für die Berechnung des Remote-Artikels
Wenn sie ihrem Kunden für jede Remotesession einen bestimmten Pauschalbetrag in Rechnung stellen möchten, muss dieser Artikel zuvor angelegt werden und danach global in den Einstellungen oder hier beim Kunden hinterlegt werden. Über den Button „Artikel Suche“ gelangen sie in das Suchfenster.

Nun kann per Doppelklick der gewünschte Artikel ausgewählt werden. Anschließend muss noch festgelegt werden, wie die Abrechnung durchgeführt werden soll.
Abweichende Anschrift
Hier sehen Sie wenn abweichende Anschriften für die Belegarten Lieferschein oder Rechnung hinterlegt wurden. Diese können natürlich auch hier geändert werden. Es müssen aber zuvor alle Anschriften fest angelegt worden sein, um sie auszuwählen. Es können auch Anschrift von anderen Kunden/Lieferanten ausgewählt werden. Hierbei ist jedoch zu beachten, dass der Umsatz buchhalterisch trotzdem auf den gerade ausgewählten Kunden läuft und nicht auf den Kunden der abweichenden Rechnungsanschrift.
Registerkarte Finanzen
Allgemein
UStIdent-Nr.: Hier tragen Sie die Umsatzident Nummer Ihres Kunden/Lieferanten ein.
Registernr.: Hier wird die Registernummer Ihrer Kunden/Lieferanten eingetragen.
Steuer.Nr.: Hier tragen Sie die Steuernummer Ihres Kunden/Lieferanten ein.
AGB: Wann der Kunde ihre AGBs erhalten
Durch: Durch wen hat der Kunde/Lieferant die AGBs erhalten
Buchhalt.Nr.: Dieses Feld können Sie administrativ einstellen, ob die Kundennummer automatisch als Debitorennummer übernommen werden soll oder ob das Feld editierbar bleibt und manuell gefüllt werden soll.
FIBU Sammelkonto: Wenn sie ihren Firmensitz in der Schweiz haben, können Sie auch anstatt der Buchhaltungsnummer dieses Fibusammelkonto manuell angeben.
Kunden-Details
Limit: Hier können Sie ein Limit in Brutto eintragen z.B. für Erstbesteller/Neukunden/usw. Dadurch werden Sie darauf aufmerksam gemacht, sobald der Kunde dieses Limit überschreitet. Standardmäßig werden dafür nur Rechnungen miteinberechnet. In den globalen Einstellungen haben Sie jedoch die Möglichkeit noch weitere Belegarten einrechnen zu lassen.
OPOS: An dieser Stelle zeigt ihnen c-entron an, wie hoch die offenen Posten des Kunden sind (unbezahlte Rechnungen minus Gutschriften).
Verfügbar: Limit minus OPOS. Hier sieht man wieviel der Kunde von seinem Limit noch zur Verfügung hat.
Ansprechpartner für Mahnung: Dies ist ein internes Pflichtfeld und muss gepflegt werden. Sonst kann keine Mahnung erzeugt werden.
Versandart für Mahnungen: Hier kann hinterlegt werden, wie der Kunde gerne seine Mahnungen erhalten möchte. Wenn nichts hinterlegt ist, wird die globale Einstellung gezogen.
Umsatz / Vorjahr / Gesamt: Hier sehen sie die Bruttoumsätze, die mit ihrem Kunden insgesamt bisher gelaufen sind, wie die Umsätze letztes Jahr waren und wie sie heute sind.
Abw. Rechnungsanschrift autom. als Mahnanschrift: wenn Sie diesen Haken setzen wird stets die die Rechnungsanschrift als Mahnanschrift gezogen.
Mahnstufe: Hier wird die Mahnstufe angezeigt, in der sich der Kunde befindet. Diese poppt auch als Hinweis auf, wenn der Kunde über den Adressstamm neu geöffnet wird.
Abw. Rechnungsmailempf.: Hier kann ein fester Ansprechpartner ausgewählt werden, welcher sämtliche Rechnungen des Kunden per Mail erhält.
Versandart für Rechnung: Hier kann die Versandart der Rechnungen bestimmt werden. Wenn hier z.B. „Mail“ eingetragen ist und jemand drückt in der Rechnung beim Kunden auf Drucken, kommt eine Meldung, ob man wirklich die Rechnung ausdrucken möchte, da beim Kunden „Mail“ hinterlegt ist.
Abw. Rechnung CC-Empf.: Hier kann ein fester Ansprechpartner ausgewählt werden, welcher sämtliche Rechnungen des Kunden per Mail in CC erhält.
Mahnzeiträume: Hier können Sie vom Standard abweichende Mahnzeiträume hinterlegen. Wenn 0 drinsteht werden die globalen Einstellungen verwendet.
Auftragserstellung sperren: Hier kann eingestellt werden, ab welcher Mahnstufe die Erstellung von Aufträgen gesperrt werden soll.
Kundenkostenstelle: Wenn Sie mit Kostenstellen arbeiten, können diese hier mit der jeweiligen Nummer und Beschreibung hinterlegt werden.
Bankverbindungen: Hier werden die Bankdaten Ihres Kunden eingetragen die für die SEPA Lastschrift notwendig sind. Eine Bankverbindung kann als Standard definiert werden.
Bei Lastschrift Typ muss angegeben werden um welchen Typ es sich handelt.
FRST(1): Erster Einzug einer Lastschrift, bei der das vom Zahler erteilte Mandat für regelmäßige, vom Zahlungsempfänger angewiesene Lastschriften genutzt wird.
RCUR(2): Folgelastschrift, bei der das vom Zahler erteilte Mandat für regelmäßige, vom Zahlungsempfänger angewiesene Lastschriften genutzt wird.
OOFF(3): Einmalige Lastschrift. Das vom Zahler erteilte Mandat erfolgte nur für einen einzelnen Lastschrifteinzug.
FNAL(4): Letzte Lastschrift
Mandatsverwaltung: Hier kann zur jeweiligen Bankverbindung das erteilte Mandat (Einzugsermächtigung) gepflegt werden, sowie die notwendige Mandatsnummer.
Kredit-Limit-Berechnung und Kreditlimit-Warnung
Im Kundenstamm kann unter Finanzen im Reiter/Tab "Kunden-Details" ein Kreditlimit hinterlegt werden:

Hier können Sie ein Limit in Brutto eintragen z.B. für Erstbesteller/Neukunden/usw. Dadurch werden Sie darauf aufmerksam gemacht, sobald der Kunde dieses Limit überschreitet.
Standardmäßig werden dafür nur Rechnungen miteinberechnet.
In den globalen Einstellungen haben Sie jedoch die Möglichkeit noch weitere Belegarten einrechnen zu lassen.
Die Kreditlimit-Warnung arbeitet aktuell wie folgt:
Bei der Berechnung des Limits wird gibt es eine Einstellung, welche die Berechnung beeinflusst:



Checkbox – Belegdaten des Konzerns verwenden
Es wurde eine neue Checkbox beim Account hinter "Konzern" eingebaut. Ist diese aktiv werden die Belegdaten (Zahlungskonditionen, SEPA-Mandat, Rechnungsadresse etc.) des hinterlegten Konzerns bei der Belegerstellung verwendet.

Bei der Belegerstellung werden folgende Daten vom ausgewählten Konzern übernommen:
Die Einstellungen des Kunden werden dabei nicht berücksichtigt, d. h. egal was bei diesem Kunden eingestellt ist, es werden die Daten vom Konzern herangezogen)
·Sämtliche Konditionen der Belegart
oAngebot
oAuftrag
oLieferschein
oRechnung
oGutschrift
·SEPA – Mandat
oStandard
oOder Auswahl
·Bei den Rechnungen
oAbweichender Rechnungsempfänger
oVersandart für Rechnungen
oAbweichender Rechnungs-CC-Empfänger
oAbweichender Rechnungs-BCC-Empfänger
oZUGFeRD Rechnung aktiv
·Preisfindung
o1. Vertragssonderpreise
(bleibt so wie bisher auch – da dies abhängig vom Vertrag ist)
o2. Kundensonderpreise
(hier wird anstelle des Kunden, der Sonderpreis des Konzerns gezogen)
o3. VK 1-4
(hier wird anstelle des Kunden, der VK 1-4 des Konzerns gezogen)
Reiter/Tab "Task"
Im Adressstamm wurde der Reiter "Task" implementiert.
Somit kann nun künftig im Adressstamm beim jeweiligen Kunde ein neuer Task angelegt oder bestehende Tasks geändert oder gelöscht werden.
Zusätzlich wurde im Adressstamm in der Menüleiste/Ribbonbar im Bereich "Neu" der Button "Task" implementiert, mit dem ebenfalls ein "neuer Task" angelegt werden kann.
