Artikelimport
Grundlagen Modul „Artikelimport“
Der Artikelimport importiert die Daten nach Vorgabe der Feldzuweisung temporär in die Tabelle HerstellerArtik (Artikeldaten, Preise, etc..) und bei Bedarf in die Tabelle HerstellerArtikStaffelpreise (bei Konfiguration von Staffelpreisen).Die importierten Artikel stehen dann als „FREMD“ Artikel zur Verfügung und können bei Bedarf in den Belegen „Angebot“ und „Auftrag“ verwendet und als „Eigen Artikel“ gewandelt werden.
Neue Artikelimporte anlegen
Adressstamm - Lieferant
Bevor der „Artikelimport“ angelegt werden kann, muss zunächst der entsprechende Lieferant/Distributor im Adressstamm (Hier im Beispiel Lindy) angelegt sein.Dieser Lieferant muss zudem die Eigenschaft „Distributor“ aktiv haben:

Modul „Artikel Import“
Überblick

1. [Neuer Import]Damit wir ein neuer Artikelimport manuell angelegt
2. [Import Speichern]Dieser Button wird aktiv sobald speicherbare Änderungen an einem Import vorgenommen wurden.
3. [Importieren]Dies öffnet einen Dialog, mit dem Sie eine vorgefertigte Importdatei in Ihre Datenbank importieren können
4. [Exportieren]Dies erzeugt eine Exportdatei, die Sie in anderen Datenbanken importieren können.
5. [Download]Startet den Download der definierten Datei, um anhand dieser die Feldzuweisung vorzunehmen.
6. [Importieren]Importiert die definierte Datei anhand der Feldzuweisungen. ANMERKUNG: Je nach Dateigröße, kann dieser Vorgang mehrere Minuten in Anspruch nehmen
7. [Dateiinhalt]Nach Schritt 5. Können Sie sich hier einen Auszug aus dem Dateiinhalt anzeigen lassen (50 Datensätze). Diese Anzeige gibt die Datei in Rohform und zusätzlich formatiert gemäß der Vorgaben im Bereich der „Importdaten“
8. [Deaktivieren] & [Aktivieren]Damit wird der markierte Artikelimport deaktiviert. Links unten im Modul gibt es die Möglichkeit sich „Deaktivierte anzeigen“ zu lassen. Mit [Aktivieren] können Sie deaktivierte Importe wieder Reaktivieren (gleicher Button).
9. „Layout“Diese Schaltfläche dient dazu Ihr persönliches Layout zu speichern oder das Layout auf den Standard zurückzusetzen
10. „Modul“Diese Schaltfläche ermöglicht es das Modul aus der Anwendung ab- und anzudocken.
11. Reiter „Importe“Listet Ihnen alle aktiven Artikelimporte auf• Spalte „Import“: Zeigt die gewählte „Importbezeichnung“ in der Übersicht• Spalte „Distributor“: Zeigt den gewählten „Fremdhersteller/Distributor“ in der Übersicht• Spalte „Service“: Zeigt an, ob ein Importintervall definiert wurde. ANMERKUNG: Für die Zyklischen Importe müssen im c-entron WebService Connection Manager die Integrierten Dienste aktiviert sein.• Spalte „Letzter Import“: Gibt Datum und Uhrzeit aus wann der letzte Download oder Import stattgefunden hat• Spalte „Letzter Result“: Gibt das letzte Ergebnis zu dem Import aus dem Log aus
12. Reiter „Einstellungen“Hier können Sie die Feldzuweisungen c-entron Felder <-> Datei Felder vornehmen bzw. bearbeiten
13. Reiter „Historie“Zeigt Ihnen die Logs/Ergebnisse der durchgeführten Aktionen. Hier können Sie auch diverse Filtereinstellungen vornehmen.
Einstellungen des markierten Artikelimports
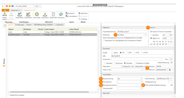
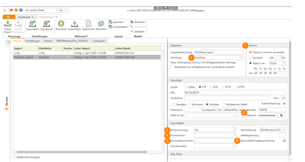
Wenn Sie den Fokus auf einen der Importe setzen, öffnen sich in der Rechten Hälfte der Anwendung die jeweiligen Einstellungen (hier am Beispiel Lindy):

Bereich „Allgemein“
1. „Importbezeichnung“:Freitext für die Benamung des Imports
2. „Distributor“:Hier muss ein „Fremdhersteller“ definiert werden, wenn es sich um einen Einzelimport handelt. Bei Sammelimporten wie EGIS, Concerto, etc… darf hier keine Auswahl erfolgen.
3. „Aktualisiert nur die Verfügbarkeit bei vorhandenen Artikeln“:Diese Einstellung wird nur benötigt, wenn ein Distributor verfügbare Mengen in separaten, meist stündlich aktualisierten Dateien bereitstellt (z.B. Ingram und TechData). Bei einem „normalen Einzelimport“ von Artikeln darf dieser Flag nicht gesetzt sein.
Bereich „Service“
4. Import im Service verwenden:Hier kann zum einen aktiviert bzw. deaktiviert werden, ob der c-entron WebService die Importe Zyklisch abwickelt. Im WebService kann dies für den WebService komplett deaktiviert werden, indem man die Eigenschaft „Integrierte Dienste ausführen“ deaktiviert.ANMERKUNG: Für die Zyklischen Importe müssen im c-entron WebService Connection Manager die Integrierten Dienste aktiviert sein.a. Stündlich: Es kann das Intervall angegeben alle wie viel Stunden der Import ausgeführt werden soll
b. Täglich: Hier kann zum einen die Zeit der Ausführung, aber auch der Wochentag definiert werden, wann der Import ausgeführt werden soll.ANMERKUNG: Bitte berücksichtigen Sie bei der Wahl der Importzeit wann und wie oft diese Datei um Distributor erzeugt wird. Zum Beispiel ist es überflüssig eine Datei, die einmal pro Woche vom Distributor aktualisiert bereitgestellt wird, jeden Tag erneut einzulesen. Beziehungsweise was die Erstellzeit angeht, wird die Datei täglich gegen 04:00 Uhr aktualisiert bereitgestellt und Sie konfigurieren den Import auf 03:00 Uhr, dann wird immer die Datei des Vortags importiert.
Bereich „Download
“5. „Quelle“:
a. Lokal: Wenn es sich um eine Datei handelt, die bei Ihnen lokal auf einem Gerät liegt (idealweise UNC Pfad oder ein Netzlaufwerk)b. FTP: Für das alte, aber noch weit verbreitete File Transfer Protocolc. sFTP: Für das zeitgemäße SSH File Transfer Protocold. HTTP: Für unverschlüsselte HTTP Verbindungene. HTTPS: Für verschlüsselte HTTPS Verbindungen 6. „URL“: Bei FTP, sFTP, HTTP und HTTPS Verbindungen muss hier die entsprechende URL für die Verbindung angegeben werden. ANMERKUNG: Es sind auch URLs möglich die Benutzername & Passwort enthalten
7. „Verzeichnis“: Bei Lokal, FTP und sFTP kann hier noch der Pfad angegeben werden, in dem sich die zu importierende Datei befindet8. „Port“: Für die Angabe des Ports. Standardports sind z.B. HTTP: Port 80; HTTPS: Port 443; FTP: Port 21; sFTP: Port 229. Art des Imports (bei Besonderheiten):a. Standard: Diese Einstellung ist für alle Importe zu wählen, außer Wortmann und TechData. Es wird eine Datei heruntergeladen und gemäß der Vorgaben importiert.b. Wortmann: Diese Eigenschaft läd vom Server sowohl die „productcatalog.csv“ als auch „content.csv“ Datei herunter und führt diese in eine Tabelle zusammen. Hierfür ist es zwingend notwendig das dem CENTRON-Feld „Hest. Code“ das Distributoren Feld „ReferenceNo“ zugewiesen wird, weil der JOIN der beiden Datensätze anhand dieser Nummer erfolgt. Grundsätzlich kann der Wortmann Import auch als „Standard“-Import durchgeführt werden, dann können die Detailbeschreibungen welche in der „content.csv“ Datei enthalten sind, nicht verwendet/ausgewählt werden.c. TechData: Diese Eigenschaft lädt vom Server sowohl die definierte Importdatei, in der Regel „*_MaterialFile_*“, als auch „*_CustSpecific_*“ Datei herunter und führt diese in eine Tabelle zusammen. Die „*_CustSpecific_*“ Datei enthält Ihre Sonderpreise bei TechData. Der TechData Import kann auch als „Standard“-Import durchgeführt werden, dann stehen aber nur die regulären Einkaufspreise bei den Fremdartikeln zur Verfügung.d. TechData mit Staffel: Diese Eigenschaft lädt vom Server sowohl die definierte Importdatei, in der Regel „*_MaterialFile_*“, als auch „*_CustSpecific_*“ und „*_CustSpecificQty_*“ Datei herunter und führt diese in eine Tabelle zusammen. Die „*_CustSpecific_*“ Datei enthält Ihre Sonderpreise und die „*_CustSpecificQty_*“ Ihre Staffelpreise bei TechData.
10. „Authentifizierung“: Diese Eigenschaft muss gesetzt sein, wenn der Download der Datei eine Authentifizierung mit Benutzername und Passwort benötigt, auch wenn diese Verschlüsselt oder unverschlüsselt in der URL enthalten sind.
11. „Dateiname“: Hier muss der Name der Datei angegeben werden, der geladen werden soll.
12. „Datei im Archiv“: Wenn es sich bei der Heruntergeladenen Datei um ein Komprimiertes Archiv handelt (unterstützt werden *.ZIP und *.GZ), muss hier angegeben werden, wie der Name der Datei lautet der Importiert werden soll.
13. „Benutzername“ und „Passwort“: Ist 10. „Authentifizierung“ aktiv, kann hier ein Benutzername und Passwort für den Download angegeben werden. Ein Eintrag ist hier nicht notwendig, wenn die URL diese Angaben bereits enthält.
Bereich „Importdaten“
14. „Komprimierung“: Wenn es sich bei der Heruntergeladenen Datei um ein Komprimiertes Archiv handelt (unterstützt werden *.ZIP und *.GZ), muss hier angegeben werden um welche Komprimierung es sich handelt.
15. „Trennzeichen“: Hier muss definiert werden, welches Zeichen in der zu importierenden Datei als Spaltentrennzeichen verwendet werden soll. Zur Auswahl stehen „Tabulator“, „‘“ (Hochkomma), „,“ (Komma), „;“ (Semikolon) und „|“ (Pipe)
16. „Dezimaltrennzeichen“: Hier muss definiert werden, ob in der zu importierenden Datei das Trennzeichen bei Zahlenwerten „,“ (Komma) oder „.“ (Punk) ist. ANMERKUNG: Die Auswahl des falschen Dezimaltrennzeichens würde zu erheblich höheren oder auch geringeren Werten führen.Beispiel 1: In der Datei ist der EK mit 1.999,99 angegeben.Dezimaltrennzeichen „.“ würde als Wert 1,99999 EUR importierenBeispiel 2: In der Datei ist der EK mit 999,99 angegeben.Dezimaltrennzeichen „.“ würde als Wert 99999 EUR importieren
17. „Distributorenfeld“: Hier kann eine Spalte aus der zu importierenden Datei gewählt werden, welche für die Distributorenzuweisung bei Sammelimporten wie EGIS, Concerto, etc… verwendet wird. ANMERKUNG: Wird hier eine Spalte definiert, darf unter 2. „Distributor“ kein Distributor definiert sein.
18. „Konvertierung“: Mit dieser Option kann die Konvertierung der Importdatei in das Format ANSIWindows1252, ASCII oder UTF8 gesetzt werden. DOS-konforme Texte haben das ASCII-Format, unter Windows erzeugte Texte das ANSI-Format. UTF-8 ist in den ersten 128 Zeichen identisch mit dem ASCII Format und deckt die meisten Kodierungen westlicher Sprachen.
19. „Feldbegrenzung“: Manche Importe haben zu den Regulären Trennzeichen noch eine Feldbegrenzung für einzelne oder auch alle Datensätze, wenn z.B. die verwendeten Trennzeichen auch in diversen Feldern wie der Beschreibung verwendet werden. Hier am Beispiel INTOS, hier werden Anführungszeichen in den Spalten Typenbezeichnung, Kurzbeschreibung_de und Beschreibung_de verwendet

Der Import ignoriert dann diese sonst falsch erkannten Trennzeichen, wenn diese innerhalb einer Feldbegrenzung liegen. Häufig wird als Feldbegrenzung das Anführungszeichen oder das Apostroph/Hochkomma verwendet.20. „Zeile enthält Feldbeschreibung“: Viele Dateien haben in der Ersten Zeile, eine Beschreibung der jeweiligen Spalten, dies erleichtert das manuelle Erstellen eines neuen Imports aber auch die Plausibilitätskontrolle bei der Feldzuweisung.21. Bereich „Allg. Notiz“: Hier können Notizen zum jeweiligen Import hinterlegen. Z.B. Aktualisierungszeit der Distributorendatei, etc…
Eine bestehende Konfiguration importieren
Über den Button [Importieren] in der Ribbon unter „Einstellungen“ kann eine entsprechende Import *.json Datei ausgewählt werden:Hier im Beispiel der FTP Import von TechData:

Nun ist der gewählte Import in der Liste der Artikelimporte und kann bearbeitet werden

Bearbeiten eines importierten oder anderweitig bestehenden ArtikelimportsHier weiter am Beispiel TechData:

1. Da es sich nicht um einen Sammelimport handelt, weisen Sie zunächst den Distributor zu.
2. Der TechData Import benötigt zudem die Authentifizierung mit Benutzername und Passwort.
3. Die Datei ist mit Zip komprimiert
4. Die Entpackte Datei hat „;“ Semikolon als Spaltentrennzeichen
5. Das Trennzeichen für Zahlenwerte ist „,“ Komma
6. Die Erste Zeile enthält die Spalten-/Feldbeschreibung
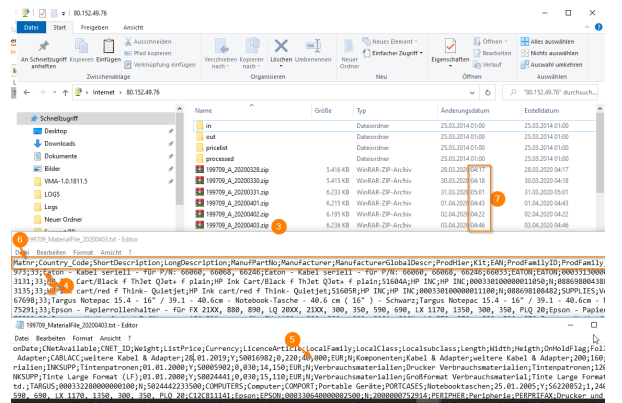
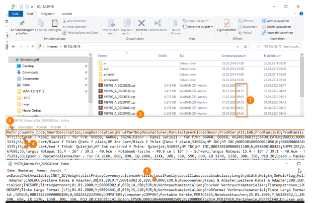
7. Für die Konfiguration der Importzeit, sollten Sie direkt auf dem Server prüfen, wann der Distributor diese Datei generiert und den Zeitpunkt mit einem Zeitpuffer definieren. Im Beispiel TechData wurde die Dateien in den letzten 6 Tagen zwischen 04:17 und 05:01 Uhr erstellt, mein gewählter Importzeitraum ist also hier Maximalwert + ~30 Minuten, also 05:30 Uhr Montag bis Freitag.
ANMERKUNG: Wenn Sie den Importzeitraum zu früh wählen, hätte dies zur Folge das Sie immer die Daten vom Vortag importieren würden, also nicht tagesaktuell.

Nach dem erfolgreichen Download kann die Feldzuweisung vorgenommen bzw. geprüft werden:
ANMERKUNG: Manche Distributoren lassen die Importdatei manuell konfigurieren, somit kann die Importdatei erheblich von Ihrer Datei abweichen, dann muss die Konfiguration und auch die Feldzuweisung komplett überarbeitet werden.
Die Distributoren Feldzuweisung
Die Spalte „Distributoren Feld“Hier sollte/muss dem entsprechenden „c-entron-Feld“ ein Feld aus der zu importierenden Datei zugewiesen werden, die Bezeichnung der Distributoren Felder kann hier von Distributor zu Distributor sehr stark abweichen. In seltenen Fällen enthält die Importdatei keine „Feldbeschreibung“ (oder wird bewusst abgewählt), …

…dann muss die Zuweisung anhand der Spaltennummer erfolgen (z.B. ALSO):Der Buchstabe der Importdatei entspricht in dem Fall der Nummer der Spalte (A=1, B=2, C=3, D=4, E=5, …, Y=25, Z=26)
Die Spalte „Präfix“
Hier können Präfixe für die Spalte „Distributoren Feld“ definiert werden.z.B. stellt Wortmann Artikelbilder zur Verfügung, die Importdatei enthält aber nur den Namen der Bilddatei (in der Spalte „ImagePrimary“). Da die URL von Wortmann immer gleicht ist und sich nur im Name der Bilddatei unterscheidet, kann hier die URL https://www.wortmann.de/content/files/images/ProductImages/medium/ als Präfix hinterlegt werden, der Eintrag aus der Spalte „ImagePrimary“ wird dann direkt an das definierte Präfix angehängt:
Die Spalte „Postfix“
Hier können Postfixe für die Spalte „Distributoren Feld“ definiert werden. Grundsätzlich wird dies eher selten benötigt, kann aber wie im Beispiel unter „Präfix“ z.B. für die URL verwendet werden um aus dem Artikelcode + Postfix den Dateinamen für Bilder zu generieren. Dies würde dann im Fall von Wortmann, um beim Beispiel aus dem Präfix zu bleiben, wie folgt aussehen:
Mögliche Variablen und deren Anwendungsmöglichkeiten"\n" Fügt einen Zeilenumbruch ein und fügt dort dann das zugewiesene Feld ein
Der manuelle Download und Import der Distributorendatei
Der manuelle Import wird über den Button [Importieren] gestartet.

Am Aktivitätsicon wird die Zahl hochgezählt, bei welchem Datensatz der Import gerade ist.Nach Abschluss des Imports, wird in der Spalte „Letzter Result“ die Anzahl der importierten Datensätze aufgeführt

Der automatische, zyklische Artikelimport
Grundlagen des Artikelimport Dienstes
Der zyklische Artikelimport ist Bestandteil des c-entron WebService. Dieser beinhaltet die gleiche Logik wie der manuelle Artikelimport in der c-entron .NET. Lediglich das Ausführende Gerät ändert sich dementsprechend. Wird der Artikelimport manuell über die c-entron .NET (native SQL Verbindung) ausgeführt, macht der Client den Import. Wird der Artikelimport hingegen manuell über die c-entron .NET (WebService Anbindung) oder zyklisch über den WebService ausgeführt, macht der WebService Server den Import.Oft ist der WebService Server/WebServer in einer restriktiven Umgebung angelegt, lässt sich also der Import manuell ausführen und zyklisch nicht, ist die Ursache meist die Serverumgebung/Firewall des WebService Servers.Der c-entron WebService führt die Dienste jeweils in einem Intervall von 10 Minuten aus, dadurch kann sich ein zyklischer Import um maximal 10 Minuten verzögern.
Beispiel:
c-entron WebService wird um 08:55 Uhr gestartet, ein Artikelimport soll täglich um 09:00 Uhr ausgeführt werden => Der Import startet dann um 09:05 UhrBeim Ersten Durchlauf um 08:55 Uhr, ist noch kein Import FälligBeim Zweiten Durchlauf um 09:05 Uhr ist der um 09:00 Uhr Fällige Import dann zum Import fällig und wird abgearbeitet.
ANMERKUNG: Wir empfehlen hier, diese "über Nacht" oder "morgens" laufen zu lassen, z.B. 06:15, 06:30, 07:00, ... bis 08:00 Uhr, dann "belastet" und stört das nicht den laufenden Betrieb, der je nach Arbeiten und Abfragen oder Reports sonst auch zu einer höheren Auslastung und Timeouts führen kann.
Integrierte Dienste ausführen im c-entron WebService und/oder UnterWebServices Im c-entron WebService oder in den UnterWebServices kann der zyklische Artikelimport (und damit auch Eskalationsserver) über diese Eigenschaft deaktiviert werden

Der API Artikelimport
Um den Artikelimport für API lauffähig zu bekommen, wird zunächst eine korrekte und aktuelle URL benötigt.
Um diese URL generieren zu lassen, gehen Sie auf die URL https://pricelist.api.de/
Konfigurieren Sie hier Ihre API Preisliste:
Wenn Sie Unterstützung bei der Konfiguration benötigen, wenden Sie sich an Ihren Betreuer bei API
Authentifizierung:User ID: Ihre Kundennummer/UserID
Passwort: Ihr persönliches Passwort
Authentifizierungsmethode: einfach
Aktion:
Aktion: Full
Einzelne SKU: kein Eintrag
Ausgabeformat:
Format: csv
Charset: utf-8
Content Type: text/plain
Delimiter: ; (wir empfehlen die Verwendung des Standardtrennzeichens Semikolon)
Limit: Kein Eintrag
Decimal Seperator: , (wir empfehlen die Verwendung des Standard Dezimaltrennzeichens Komma)Content-Disposition-Filename: Hier definieren Sie den Dateinamen des Importdatei
Options: Hier kann alles deaktiviert bleiben.
Format:
Standard: Default
Nachdem Sie die Einstellungen entsprechend vorgenommen haben, klicken Sie auf den Button [Download Link erzeugen]. Sie erhalten nun Ihren individuellen Download Link, markieren Sie diesen und kopieren Sie ihn in die Zwischenablage

Im Modul c-entron Artikelimport tragen Sie nun die Einstellungen wie folgt ein:

Download:
• Quelle: HTTPS
• URL: Hier können Sie nun den eben erstellten Downloadlink aus der
• Zwischenablage einfügen • Port: 443
• Dateinamen: Hier tragen Sie nun den Dateiname ein den Sie in der API Konfiguration
• individuell gewählt und unter „Content-Disposition-Filename:“ angegeben haben.
• Authentifizierung: Aktivieren
• Benutzer: Ihre API Kundennummer/UserID
• Passwort: Ihr persönliches API Passwort
Importdaten:
• Komprimierung: keine
• Trennzeichen: Hier tragen Sie nun das Trennzeichen ein den Sie in der API
Konfiguration individuell gewählt und unter „Delimiter:“ angegeben haben.
• Dezimaltrennzeichen: Hier tragen Sie nun das Dezimaltrennzeichen ein den Sie in der API Konfiguration individuell gewählt und unter „Decimal Seperator:“ angegeben haben.
• Konvertierung: Hier tragen Sie nun die Dateikodierung ein den Sie in der API Konfiguration individuell gewählt und unter „Charset:“ angegeben haben.
• Zeile enthält Feldbeschreibung: Aktivieren
Nun speichern Sie die Änderungen mit [Import speichern]. Anschließend können Sie mit [Download] die Importdatei herunterladen und dann im Reiter „Einstellungen“ die Feldzuweisung vornehmen bzw. überprüfen.
ANMERKUNG: Bezüglich des automatischen, zyklischen Imports empfehlen wir Ihnen mit Ihrem API Betreuer in Kontakt zu treten, um abzuklären wann und in welchem Zyklus die beste Zeit ist, die Daten zu importieren.
Der Button [Alle FREMD-Artikel löschen] im Artikelimport
Der Button [Alle FREMD-Artikel löschen] im Artikelimport leert die Tabelle Herstellerartik.Dadurch werden alle Fremdartikel aus Ihrer Datenbank entfernt, sodass keine mehr vorhanden sind.

WICHTIG:Bitte beachten Sie das nach der Ausführung des Befehls keine Fremdherstellerartikel mehr verfügbar sind, bis der Artikelimport wieder ausgeführt wird (entweder manuell oder über den Dienst). Deshalb empfiehlt es sich diesen Befehl kurz vor Feierabend auszuführen, so dass die Artikel durch den Dienst über Nacht wieder hinterlegt werden
FehleranalyseIm Reiter „Historie“ kann ist die Importhistorie ersichtlich. Anhand der hier aufgeführten Meldungen ist, mit etwas technischem KnowHow erkennbar was die Ursache ist.

Fallbeispiel:Im Screenshot oben 03.04.2020 14:14:12 – „Fehler: FTP Download Der Remoteserver hat einen Fehler zurückgegeben: (550) Datei nicht verfügbar (z.B. nicht gefunden oder kein Zugriff) Beim FTP Server war das Unterverzeichnis „/Preisliste“ (bei Wortmann) nicht angegeben, somit konnte die angegebene Datei nicht gefunden, also auch nicht heruntergeladen werden

Häufig auftretende Fehler und FAQs
Problem:Artikelimporte laufen alle mit 0 Artikel durch, obwohl die Quelldaten vorhanden sind und Inhalt haben – Artikelimport schlägt fehl.Lösung:Prüfen Sie, ob die Tabelle für die Fremdartikel "vollgelaufen" ist, indem Sie auf Ihrer Datenbank (c-entron SQL-Manager) folgende Abfrage ausführen:SELECT MAX(i3d0) FROM HerstellerArtik
Wenn hier in der Spalte "I3D0" eine größere i3D-Zahl erscheint als 2.000.000.000 (Mrd.), dann ist die i3D-Tabelle der Fremdartikel vollgelaufen (Integer Datentyp -> 2.x Milliarden). Um die Tabelle "Herstellerartikel" zurückzusetzen, klicken Sie einfach auf den Button [Alle FREMD-Artikel löschen] im Artikelimport. Dadurch werden alle Fremdartikel aus Ihrer Datenbank entfernt, sodass keine mehr vorhanden sind.

Anschließend sollten Sie wieder Artikel erfolgreich importieren können.
WICHTIG:Bitte beachten Sie das nach der Ausführung des Befehls keine Fremdherstellerartikel mehr verfügbar sind, bis der Artikelimport wieder ausgeführt wird (entweder manuell oder über den Dienst). Deshalb empfiehlt es sich diesen Befehl kurz vor Feierabend auszuführen, so dass die Artikel durch den Dienst über Nacht wieder hinterlegt werden.
Problem:„Fehler: FTP Download Der Remoteserver hat einen Fehler zurückgegeben: (550) Datei nicht verfügbar (z.B. nicht gefunden oder kein Zugriff)
Lösung:Beim FTP Server war das Unterverzeichnis „/Preisliste“ (bei Wortmann) nicht angegeben, somit konnte die angegebene Datei nicht gefunden, also auch nicht heruntergeladen werden.

Problem: Der Bereich "Service" ist deaktiviert.

Lösung:Wenn im Artikelimport in den Einstellungen die Download-Variante "lokal" gewählt wird, wird der Bereich "Service" deaktiviert, da dieser nur manuell ausgeführt werden kann.
Problem:Wie können aus der Datenbank die alten Preise vom Artikelimport gelöscht werden?
Lösung:Die Tabelle Herstellerartik über den Button [Alle FREMD-Artikel löschen] im Artikelimport leeren. Dadurch werden alle Fremdartikel aus Ihrer Datenbank entfernt, sodass keine mehr vorhanden sind.

WICHTIG:Bitte beachten Sie das nach der Ausführung des Befehls keine Fremdherstellerartikel mehr verfügbar sind, bis der Artikelimport wieder ausgeführt wird (entweder manuell oder über den Dienst). Deshalb empfiehlt es sich diesen Befehl kurz vor Feierabend auszuführen, so dass die Artikel durch den Dienst über Nacht wieder hinterlegt werden