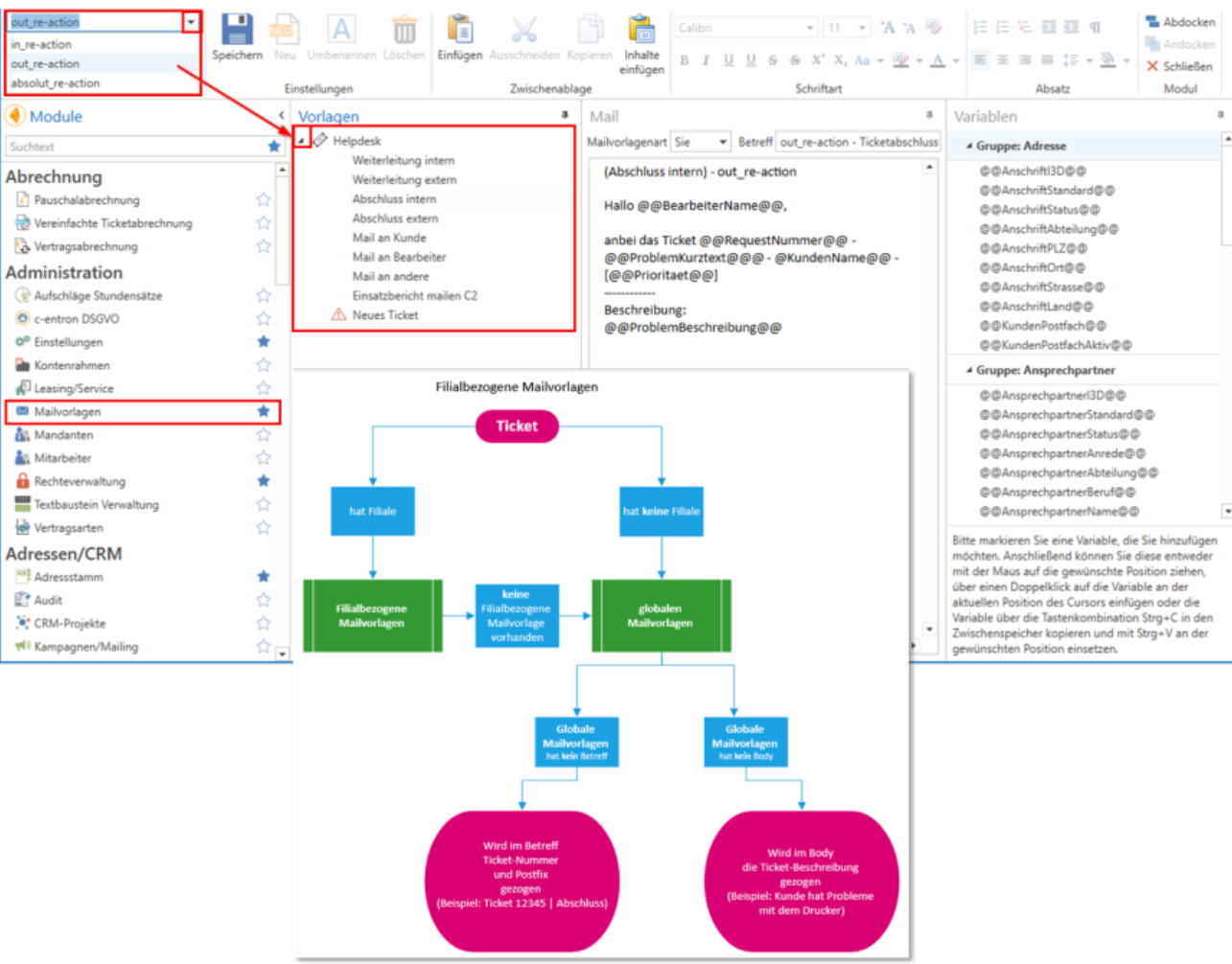
Filialbezogene Mailvorlagen
Es können für den Bereich Helpdesk filialbezogene Mailvorlagen hinterlegt werden.

Ist das Ticket einer Filiale zugeordnet (kann im Ticket unter dem Reiter „Erweitert“ hinterlegt werden) und dies wird beispielsweise abgeschlossen
- wird geprüft, ob dieses einer Filiale angehört
wenn keine Filiale im Ticket hinterlegt ist, werden die globalen Mailvorlagen gezogen
-> Wenn es keine Globalen Mailvorlagen für Betreff gibt, wird
Wird im Betreff Ticket -Nummer und Postfix gezogen (Beispiel: Ticket 12345 | Abschluss)
-> Wenn es keine Globalen Mailvorlagen für Body gibt, wird
Wird im Mail-Body die Ticket-Beschreibung gezogen (Beispiel: Kunde hat Probleme mit dem Drucker)
wenn eine Filiale im Ticket hinterlegt ist, wird geprüft, ob es für diese Filiale Mailvorlagen gibt.

wenn ja, werden diese gezogen.
wenn nein, werden wieder die globalen Mailvorlagen gezogen
-> Wenn es keine Globalen Mailvorlagen für Betreff gibt, wird
Wird im Betreff Ticket -Nummer und Postfix gezogen (Beispiel: Ticket 12345 | Abschluss)
-> Wenn es keine Globalen Mailvorlagen für Body gibt, wird
Wird im Mail-Body die Ticket-Beschreibung gezogen (Beispiel: Kunde hat Probleme mit dem Drucker)
