Kommissionierung - Überblick
Kommissionierung in c-entron.NET
Das Modul Kommissionierung soll den Anwender bei der Kommissionierung unterstützten, indem einfach und schnell eine Übersicht der kommissionierbaren Aufträge erstellt werden kann und die Positionen für den Auftrag einfach zu kommissionieren sind.

Rechteverwaltung

Um das Modul Kommissionierung sehen zu können wird das Recht „Grundmenü Logistik“ und Kommissionierung benötigt
Report
Für Kommissionierung gibt es neue Report, der in der Reportverwaltung über den Button [Portalreports laden] heruntergeladen werden können und unter Logistik – Kommissionierung abgelegt wird.
Das Modul „Kommissionierung“ befindet sich links unter der Kategorie „Logistik“

Damit die Aufträge geladen werden ist zunächst auf [Aktualisieren] zu klicken.

Es werden nur aktive Aufträge mit mindestens einem Artikel für die Kommissionierung berücksichtigt.
Folgende weitere Filtermöglichkeiten stehen links zur Verfügung:

- Auftrags-/Bestell-/ Projektnummer
Mit diesem Feld kann direkt ein Auftrag anhand seiner Nummer gesucht werden.
- Bereitstellungsdatum
Filtert die Aufträge anhand des Bereitstellungsdatums.
- Filiale
Anhand des Filters können Aufträge nur für eine bestimmte Filiale geladen werden.
- Beinhaltet Warengruppe
Es werden nur Aufträge mit Artikeln, die sich in den ausgewählten Warengruppen befinden berücksichtigt-
Diese Daten werden durch [Aktualisieren] neu geladen.

Nachdem die Daten geladen wurden, können diese entweder über die Tabelle oder durch den vorgefertigten Filterbereich „Angezeigte Daten“ weiter einschränkt werden und anhand der Zahlen in den Klammern ist zu erkennen, wie viele Aufträge dies betrifft.-> Diese werden direkt neu geladen.
Erläuterung zum Status der Kommissionierung
Auf Lager: Für den Auftrag befindet sich die Ware auf Lager.
Komplett: Der Auftrag wurde vollständig kommissioniert.
Teilweise: Der Auftrag wurde teilweise kommissioniert.
Unvollständig: Für den Auftrag ist nicht genug Ware auf Lager.
In der Datenübersicht ist dann auch gleich ersichtlich ob es sich um eine Direktlieferung handelt oder um eine Teillieferung möglich ist.
Kommissionieren
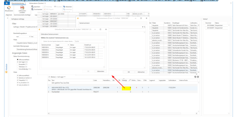
Um zu Kommissionieren, wurde beispielsweise im Filter „Alle Filialen“ und „alle Warengruppen“ gewählt [Aktualisieren] geklickt und danach in Angezeigte Daten noch auf „Auf Lager“ gefiltert

Der zu kommissionierenden Auftrag wird markiert und im Positionsbereich unten in den gelben Feldern (1) die Menge eingetragen.
Wenn der Artikel eine Seriennummer hat, geht direkt ein Fenster auf, in dem die Seriennummer zugewiesen werden kann (2). Ist die Seriennummer zugewiesen und die Menge eingetragen und dies mit Enter bestätigt worden, ist die Kommissionierung abgeschlossen und gespeichert.
Im Verlauf rechts (3) wird dann ein Eintrag dazu geschrieben und der Status ändert sich auf „Gespeichert“.

Gesperrte Aufträge (zu erkennen an dem in roten gefassten Kürzel) können nicht kommissioniert werden.
Per Doppelklick lässt sich ein markierter Auftrag aus der Übersicht heraus öffnen und ein markierter Artikel eines Auftrags kann über [F12] geöffnet werden.
Zudem kann direkt aus der Kommissionierung heraus über den Button [Lieferschein] ein Lieferschein des markierten Auftrags erstellt oder ein Report, der die zu kommissionierenden Artikel anzeigt, ausgeben werden.
WICHTIG: Damit ein Artikel kommissioniert werden kann, muss der Haken bei „Kommissionieren“ im Artikelstamm des
Artikels gesetzt sein