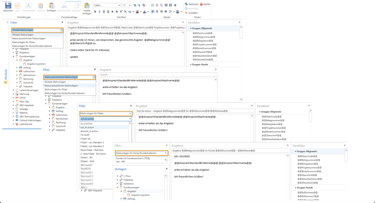
Mailvorlagen
Persönliche Mailvorlagen
Das Modul „Mailvorlagen“ wurde überarbeitet und um „Persönliche Mailvorlagen“ erweitert.

Die Mailvorlagen wird in folgender Reihenfolge geprüft:
- Account/Modul "Mailvorlagen"
Zuerst wird im Account (Konto/Kunde/Lieferant) geprüft, ob hier ein Mailvorlage hinterlegt ist.
- Persönliche Mailvorlage im Modul "Mailvorlagen"
Anschließend wird in den Persönliche Mailvorlagen geprüft, ob hier eine Vorlage hinterlegt ist.
HINWEIS: Diese können nun ab v2.0.2211.460 in der c-entron.NET neu angelegt werden mit Richtext-Format. Die ehemals in der Delphi angelegten persönlichen Mailvorlagen werden hier nicht gezogen.
3 .Filial-Mailvorlage im Modul "Mailvorlagen"
Anschließend wird in den Filial-Mailvorlagen geprüft, ob hier eine Vorlage hinterlegt ist.
4 .Globale Mailvorlage im Modul "Mailvorlagen"
Anschließend wird in den Globalen Mailvorlagen geprüft, ob hier eine Vorlage hinterlegt ist.
5 .Standard/Default Mailvorlage aus der c-entron
Sollte hier nirgends eine Vorlage hinterlegt sein, wird eine Standard-Mailvorlage mit einem "Standard"-Text aus der
c-entron verwendet.
HINWEIS: Mailvorlagen können nicht neu erstellt werden, nur überarbeitet bzw. geändert werden, daher ist der Button in diesen ausgegraut/inaktiv.
Ausnahme sind Outlook-Mailvorlagen, die Sie für sich über den Button [Neu] individuell erstellen können.