Mandantenverwaltung
Die Mandantenverwaltung ist ein essenzieller Bestandteil der c-entron Software, um sicherzustellen, dass alle Daten Ihres Unternehmens korrekt hinterlegt sind. Üblicherweise wird diese einmalig gepflegt und nur bei Änderungen, wie Adress- oder Bankverbindungsänderungen, aktualisiert.

Um zur Mandantenverwaltung zu gelangen, können Sie im Modullistenbereich „Mandant“ eingeben oder zum Administrationsbereich scrollen und dort „Mandanten“ auswählen.
Wichtig ist zu beachten, dass während der Bearbeitung der Mandantenverwaltung in c-entron keine Daten gespeichert werden können. Änderungen sollten daher außerhalb der Arbeitszeiten, zum Beispiel nach „Feierabend“, vorgenommen und Ihre Kollegen rechtzeitig informiert werden.
Rechte:
Das Modul Mandanten benötigt folgende Rechte, um angezeigt zu werden:
- Grundmenü Administration
- Mandanten
Alle Mandanten

In der Mandantenverwaltung können mehrere Mandanten angelegt werden, sofern Sie die Filialverwaltung nutzen. (Hierzu benötigen Sie eine separate Lizenz. Bei Interesse, wenden Sie sich gerne an unseren Vertrieb.)
Ohne Filialverwaltung gibt es nur einen einzelnen Mandanten. Für einen einfachen Einstieg haben wir den Mandanten „c-entron Software“ bereits angelegt, welchen Sie überschreiben oder durch einen neuen Mandanten ersetzen können.
Details

Im Bereich „Details“ können Sie wichtige Unternehmensdaten wie Name, E-Mail-Adresse, Telefonnummer und Bankverbindung hinterlegen. Diese Informationen werden automatisch auf Ihren Belegen verwendet, daher ist eine korrekte Eingabe wichtig.
Rechtliche Informationen wie HR- oder HRB-Nummer, Amtsgericht, Umsatzsteuer-ID und Steuernummer sind ebenfalls hinterlegbar und für die Buchhaltung und den Buchhaltungsexport unerlässlich. Ein eigener Kunde für interne Tätigkeiten sollte angelegt werden, um interne Einkäufe und Zeiten korrekt zu erfassen.
Standardmäßig wird der erste Mandant als Standardmandant festgelegt. Bei Nutzung der Filialverwaltung können Sie einen bevorzugten Mandanten als Standard definieren. Es besteht die Möglichkeit, bis zu vier Bankverbindungen zu hinterlegen und die Reports anzupassen, die das Erscheinungsbild Ihrer Belege definieren.
Reporteinstellungen

In der Registerkarte „Reporteinstellungen“ können Sie Ihr Firmenlogo in Originalgröße hinterlegen. Vergrößerungen oder Verkleinerungen sollten vermieden werden, um die Druckqualität zu gewährleisten. Zusätzliche Logos für Zertifizierungen oder Partnerschaften können ebenfalls hinzugefügt werden.
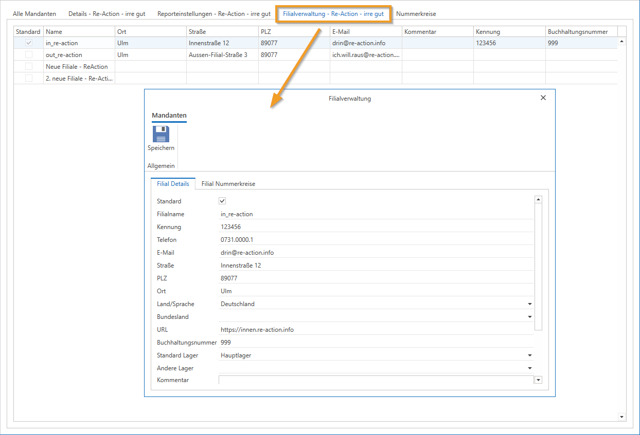
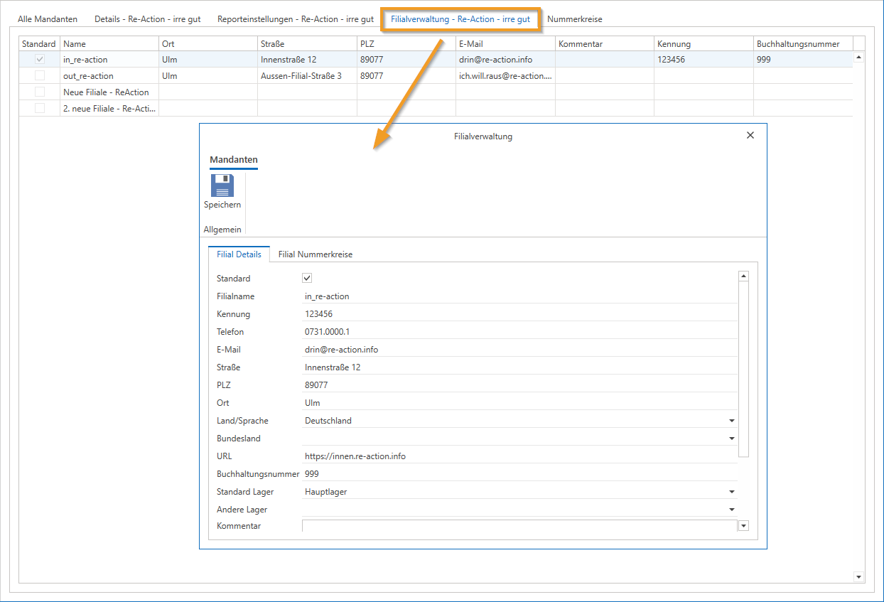
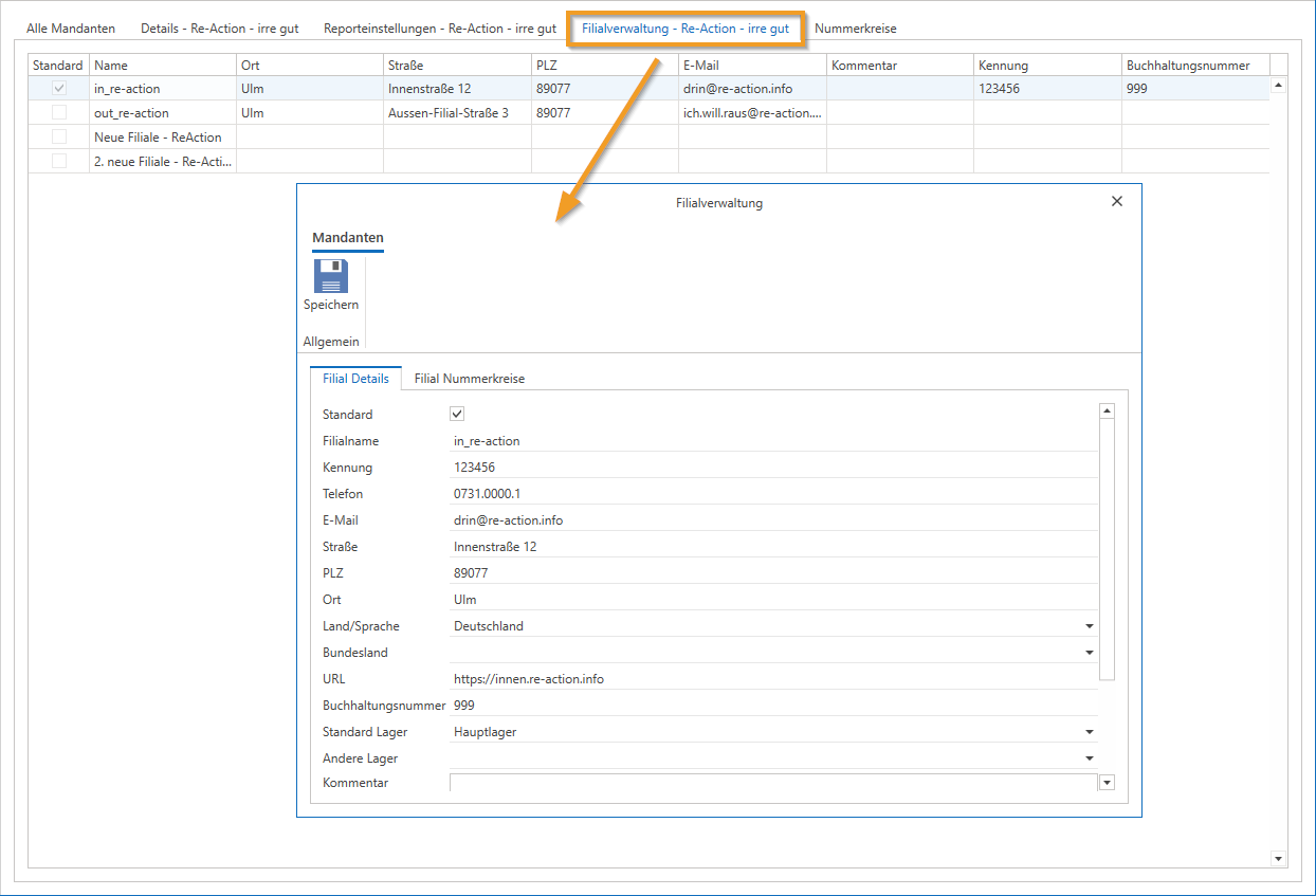
Filialverwaltung

Mit dem Zusatzmodul Filialverwaltung können Sie mehrere Mandanten oder Filialen anlegen, was insbesondere aus buchhalterischen Gründen sinnvoll ist.
(Hierzu benötigen Sie eine separate Lizenz. Bei Interesse, wenden Sie sich gerne an unseren Vertrieb.)
Nummerkreise

In der letzten Registerkarte „Nummerkreise“ legen Sie die Nummernkreise für Angebote, Bestellungen, Gutschriften, Rechnungen und Tickets fest.
Es ist wichtig, dass die Nummernkreise eindeutig und maximal neunstellig sind, um Dopplungen zu vermeiden. Beim Wechsel zu c-entron sollten Sie sicherstellen, dass sich die neuen Nummernkreise nicht mit den bisherigen überschneiden.
Eine gut gepflegte Mandantenverwaltung ermöglicht eine reibungslose Nutzung der c-entron Software und sorgt dafür, dass alle Informationen korrekt und automatisch in den Belegen und der Buchhaltung verarbeitet werden.
Ändern der Nummernkreise in der c-entron
(Verfügbar ab Version 2.0.2011.x)
Das Ändern der Nummernkreise (beispielsweise beim Jahreswechsel) ist in der c-entron in der „Mandantenverwaltung“ möglich.
HINWEIS: Während die Mandantenverwaltung geöffnet ist, können keine neuen Belege - auch von Kollegen - erstellt werden. Daher empfiehlt sich eine Änderung, wenn keiner an der c-entron (mehr) arbeitet, zum Beispiel nach „Feierabend“.
Rufen Sie zum Ändern der Nummernkreise das Modul "Mandaten" unter Administration auf und wählen den gewünschten Mandanten (wenn sie mehrere im Einsatz haben sollten bei Verwendung der Filialverwaltung) und navigieren Sie auf den letzten Reiter "Nummerkreise".

Hinterlegen Sie bei den jeweiligen Belegarten den gewünschten Startwert (-1) der ersten „neuen“ Nummer.
Wenn z.B. die nächste Rechnung bei 202140000 starten soll > hinterlegen Sie 202139999.
Es sind 10 Zahlen möglich, keine Buchstaben.
Ist der Nummernkreis einmal aktiviert und eine Rechnung wurde erstellt, ist „natürlich“ nicht mehr möglich einen niedrigeren Nummernkreis einzustellen (das wird bereits von der Datenbank abgeriegelt).
Achtung:
Der Wert für Artikelcodes in der Spalte Aktuell darf auf keinen Fall durch einen kleineren Wert ersetzt werden, da sonst keine Artikelcodes mehr angelegt werden können.
Hintergrund:
Das Feld Artikelcode ist anders als die anderen Nummernkreise ein alphanumerisches Feld, damit bei händischer Vergabe von Artikelcodes auch Buchstaben eingesetzt werden können. Die Logik, die sonst eine doppelte Vergabe von Nummern verhindert, kann hier nicht greifen - sie erkennt nur nummerische Felder.