Neue Lieferantenrechnung (ohne Vorbelege) erstellen
Neue Lieferantenrechnung (ohne Vorbelege) erstellen
(Verfügbar ab Release v2.0.2509.x)
WAS BRINGT MIR DIESE FUNKTION?
Mit dieser Funktion kannst du direkt im Adressstamm eine Lieferantenrechnung mit Artikeln anlegen, ohne zuvor den üblichen Weg über Bestellung, Wareneingang und anschließende Rechnungszuordnung gehen zu müssen. Das spart Zeit und verschafft dir mehr Flexibilität, insbesondere dann, wenn Rechnungen ohne Bezug zu einer Bestellung vorliegen. Gleichzeitig bleibt die Nachverfolgbarkeit gewährleistet, da du die Rechnung bei Bedarf auch mit einem Auftrag oder einer Bestellung verknüpfen kannst.
Die Artikel lassen sich entweder über die klassische Artikelsuche hinzufügen, wenn es sich um eigene Artikel handelt, oder über den Menüpunkt „Anlage einfügen“, wo du die passenden Positionen aus einer Bestellung oder einem Auftrag übernehmen kannst. Bei dieser Variante entsteht automatisch eine Verknüpfung der Belege, die dir später die Übersicht erleichtert.
Ebenso ist es möglich, eine ZUGFeRD-Rechnung hochzuladen. Hier gibt es eine automatische Artikelerkennung durch den Hersteller-/Kreditorcode. Sollte ein Artikel nicht eindeutig zugeordnet werden, lässt er sich jederzeit manuell suchen und zuweisen. Diese Funktion wird zu einem späteren Zeitpunkt umgesetzt.
Fallbeispiel: Du hast Artikel eingekauft und eine Rechnung dazu (ohne Bestellung) und du möchtest jetzt die Rechnung und die Artikel in die c-entron einbuchen.
WIE GEHE ICH VOR?
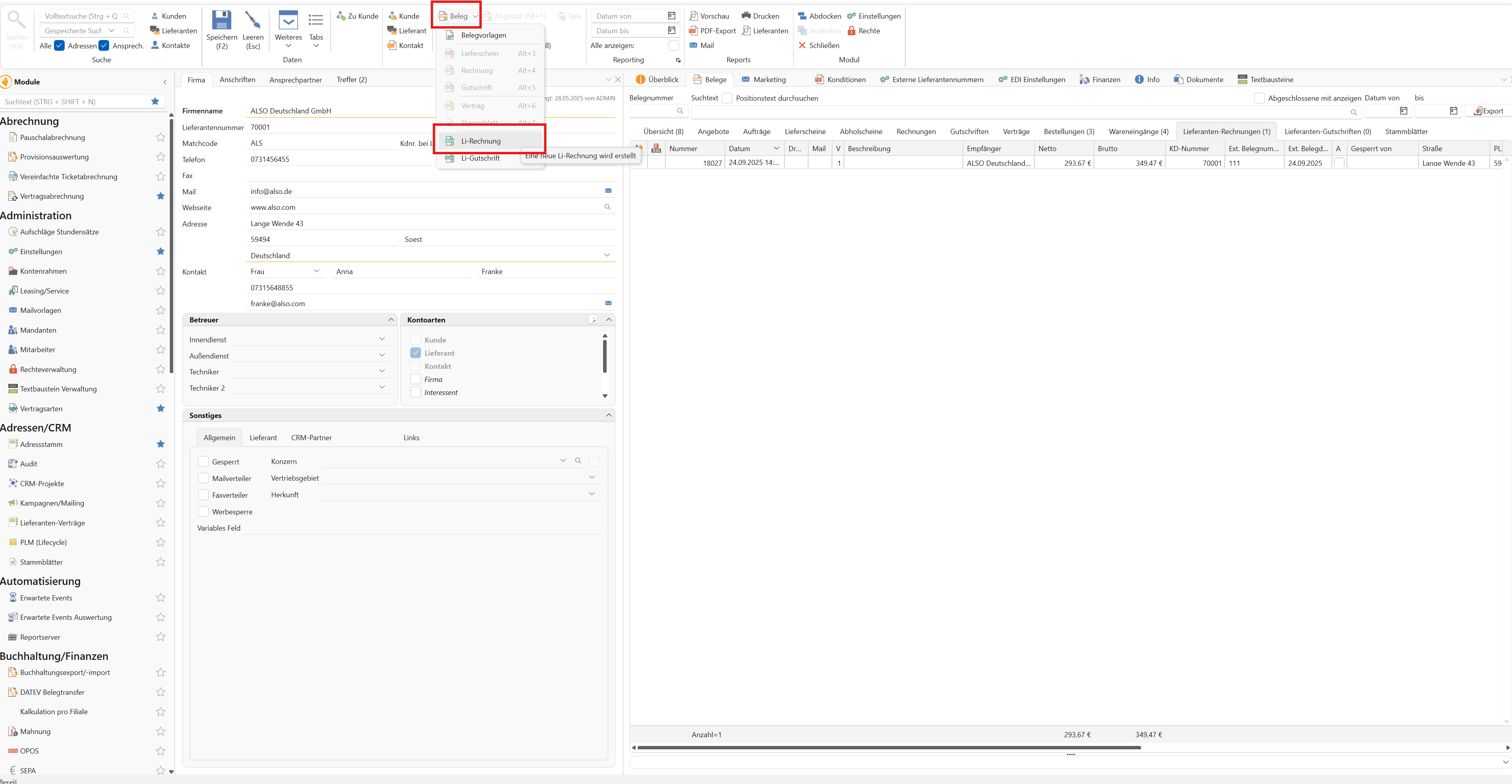
Öffne zunächst den Adressstamm und suche den entsprechenden Lieferanten
Sobald du den passenden Lieferanten im Adressstamm geöffnet hast, kannst du nun auf diesen eine Lieferantenrechnung erstellen. Wähle hierfür in der Menüleiste "Beleg" und klicke auf die "LI- Rechnung"

Es öffnet sich ein neues Fenster wo wir nun eine neue Lieferantenrechnung erstellen können.
Wie bereits erwähnt, hast du die Möglichkeit über verschiedene Wege die Artikel einzufügen:
Hast du eigene Artikel nachbestellt und möchtest nun die Lieferantenrechnung erfassen?
Suche die entsprechenden Artikel über die Artikelsuche und füge Sie über den Warenkorb in die Lieferantenrechnung hinzu. Beachte, dass in der Artikelsuche nur eigene Artikel angezeigt werden.
Liegt eine Lieferantenrechnung zu einem Auftrages oder einer Bestellung vor? Klicke in der Menüleiste auf "Anlage einfügen" und suche dir im ersten Schritt den passenden Auftrag oder Bestellung aus. Klicke am Schluss auf übernehmen. Die Artikel werden automatisch in die Lieferantenrechnung übernommen. Eine Verknüpfung der Belege findest du nach dem Speichern entweder rechts im Bereich "Enthaltene Aufträge" oder im Reiter Belegverlauf.

Sobald die Artikel in der Lieferantenrechnung hinterlegt sind, kannst du sie bearbeiten indem du zum Beispiel noch die Stückzahl anpasst.
Handelt es sich um Seriennummernpflichtige Artikel, müssen wir noch die Seriennummern hinterlegen. Hierfür wählst du zuerst den Seriennummernpflichtigen Artikel aus und klickst auf "Seriennummern scannen". In der Spalte "SN" erkennst du die Seriennummernpflichtigen Artikel an einem kleinen leeren Kreis. Füge nun die Seriennummern manuell ein oder importiere Sie aus
einer Datei. Klicke am Schluss auf OK und die Seriennummern werden gespeichert. Bitte beachte, dass diese Seriennummern nach der Speicherung nicht mehr in der Lieferantenrechnung geändert werden können.
Wenn der Kreis in der Spalte "SN" grün ist, hast du alle benötigten Seriennummern eingefügt. Sollte er nur halb ausgefüllt sein, fehlen noch Seriennummern.

In der rechten Seitenleiste trägst du noch wie gewohnt die externe Rechnungsnummer und das externe Rechnungsdatum ein.
Wähle im Reiter "Details" noch die passende Zahlungsart aus. Wenn du bei deinem Lieferanten eine Zahlungskondition bereits hinterlegt hast, wird diese automatisch übernommen.
Speicher die Lieferantenrechnung über den "Speichern"-Button in der Menüleiste. Es erscheint ein Hinweis ob die Lieferantenrechnung (WE-Kalkulation) abgeschlossen werden soll. Beachte bitte, dass die Ware erst in das gewählte Lager gebucht wird, wenn die Lieferantenrechnung
abgeschlossen wird. Nach dem Abschluss der Lieferantenrechnung kann diese nicht mehr bearbeitet werden.
WELCHE AUSWIRKUNGEN HAT DAS?
Sobald eine Lieferantenrechnung abgeschlossen ist, wird die Ware automatisch ins Lager gebucht, und die hinterlegten Seriennummern erscheinen in der Artikelverwaltung. Auch ohne klassischen Wareneingang erhältst du so eine korrekte Lagerbewegung.
Wenn du die Artikel über „Anlage einfügen“ hinzugefügt hast, ist die Lieferantenrechnung zudem mit dem jeweiligen Auftrag oder der Bestellung verknüpft, was die Nachverfolgung wesentlich erleichtert. Die Verknüpfung ist nur auf dem Belegverlauf bezogen. Die Positionen können nur als "Kopie" (nicht als Referenz) übernommen werden. Es wird somit keine Kommissionierung in den verknüpften Auftrag vorgenommen.
ZUSÄTZLICHE HINWEISE
Es empfiehlt sich, vor dem Abschluss immer einen prüfenden Blick auf die Lieferantenrechnung zu werfen, um sicherzugehen, dass alle Artikel und Daten (Stück, Preis, MwSt. und Aufwandskonto) korrekt erfasst sind.
Liegt dir das Rechnungsdokument zum Beispiel als PDF vor, kannst du es zusätzlich direkt im Beleg im Reiter "Dateien" hinterlegen, damit auch die Originaldatei jederzeit abrufbar ist. Hierfür musst du die Lieferantenrechnung einmal abspeichern, sodass du per rechtsklick die Dokumente hinzufügen kannst.
FAQ
Ich habe einen Tippfehler in der Seriennummer. Wie kann ich diese nun korrigieren?
Seriennummern können in der Artikelverwaltung bearbeitet werden. Voraussetzung hierfür ist, dass der Status der Seriennummer "offen" ist. Öffne dazu den Artikel in der Artikelverwaltung und klicke in der Menüleiste auf "Seriennummern". Mit einem Rechtsklick auf die betreffende Seriennummer kannst du diese anschließend umbenennen.
Ich habe falsche Artikel in die Lieferantenrechnung eingefügt und diese bereits abgeschlossen.
Wie gehe ich nun am besten vor, um das wieder glatt zu ziehen?
Du hast hier zwei verschiedene Möglichkeiten:
Korrektur über die Lieferantengutschrift: Du erstellst aus der Lieferantenrechnung eine Lieferantengutschrift. Dadurch wird die Ware aus dem Lager wieder ausgebucht und korrekt in der Buchhaltung erfasst. Im Anschluss kannst du eine neue Lieferantenrechnung mit den richtigen Artikeln anlegen. Dabei kannst du die ursprüngliche Rechnungsnummer erneut verwenden, so dass die Daten korrekt hinterlegt sind.
Manuelle Korrektur in der Artikelverwaltung: Du buchst die Stückzahl oder die Seriennummer direkt in der Artikelverwaltung manuell ein oder aus