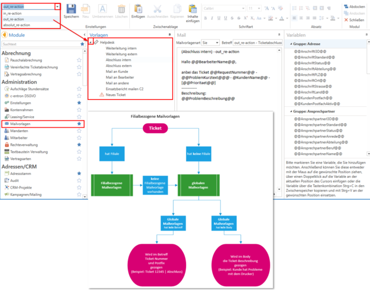
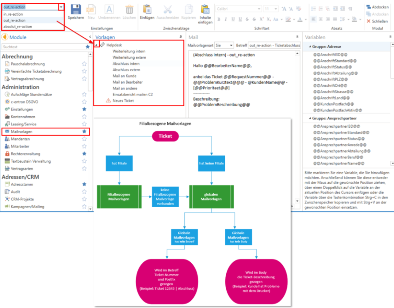
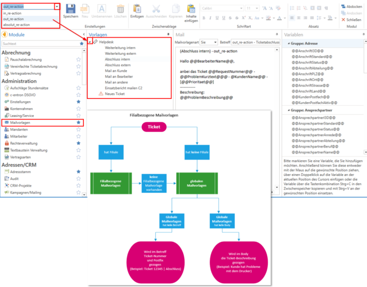
Branch-specific email templates
Branch-specific email templates can be stored for the Helpdesk area.

If the ticket is assigned to a branch (can be stored in the ticket under the "Advanced" tab) and this is completed, for example
- it is checked whether this belongs to a branch
if no branch stored in the ticket, the global mail templates pulled
-> If there are no global mail templates for subject lines,
If the subject line contains the ticket number and Postfix (example: Ticket 12345 | Completion)
-> If there are no global mail templates for Body,
If the ticket description is included in the email body (example: customer is having problems with the printer)
if a branch stored in the ticket, it is checked whether it is valid for this Branch email templates exists.

if so, these will be drawn.
if no, the global mail templates are used again
-> If there are no global mail templates for subject lines,
If the subject line contains the ticket number and Postfix (example: Ticket 12345 | Completion)
-> If there are no global mail templates for Body,
If the ticket description is included in the email body (example: customer is having problems with the printer)
