Create new supplier invoice (without reference documents)
Create new supplier invoice (without preliminary documents)
(Available from release v2.0.2509.x)
WHAT ARE THE BENEFITS OF THIS FUNCTION?
This function allows you to create a supplier invoice with items directly in the address master without having to go through the usual process of ordering, goods receipt, and subsequent invoice allocation. This saves time and gives you more flexibility, especially when you have invoices that are not related to an order. At the same time, traceability is guaranteed, as you can also link the invoice to an order or purchase order if necessary.
Items can be added either using the classic item search if they are your own items, or via the "Insert attachment" menu item, where you can transfer the relevant items from an order or a job. This option automatically creates a link between the documents, which makes it easier for you to keep track of them later.
It is also possible to upload a ZUGFeRD invoice. Here, items are automatically recognized by the manufacturer/creditor code. If an item cannot be clearly assigned, it can be searched for and assigned manually at any time. This function will be implemented at a later date.
Case study: You have purchased items and received an invoice for them (without an order) and now want to enter the invoice and items into c-entron.
HOW DO I PROCEED?
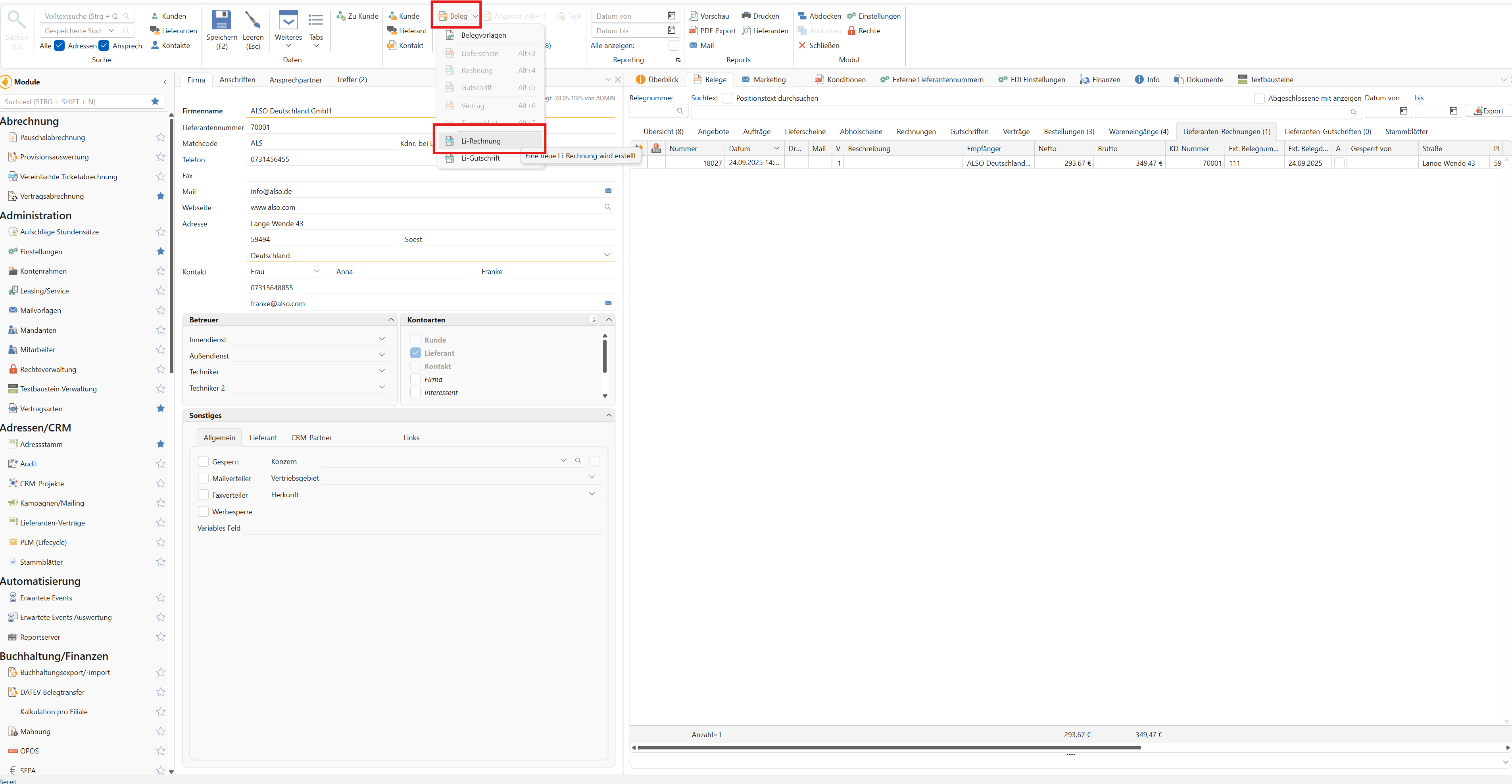
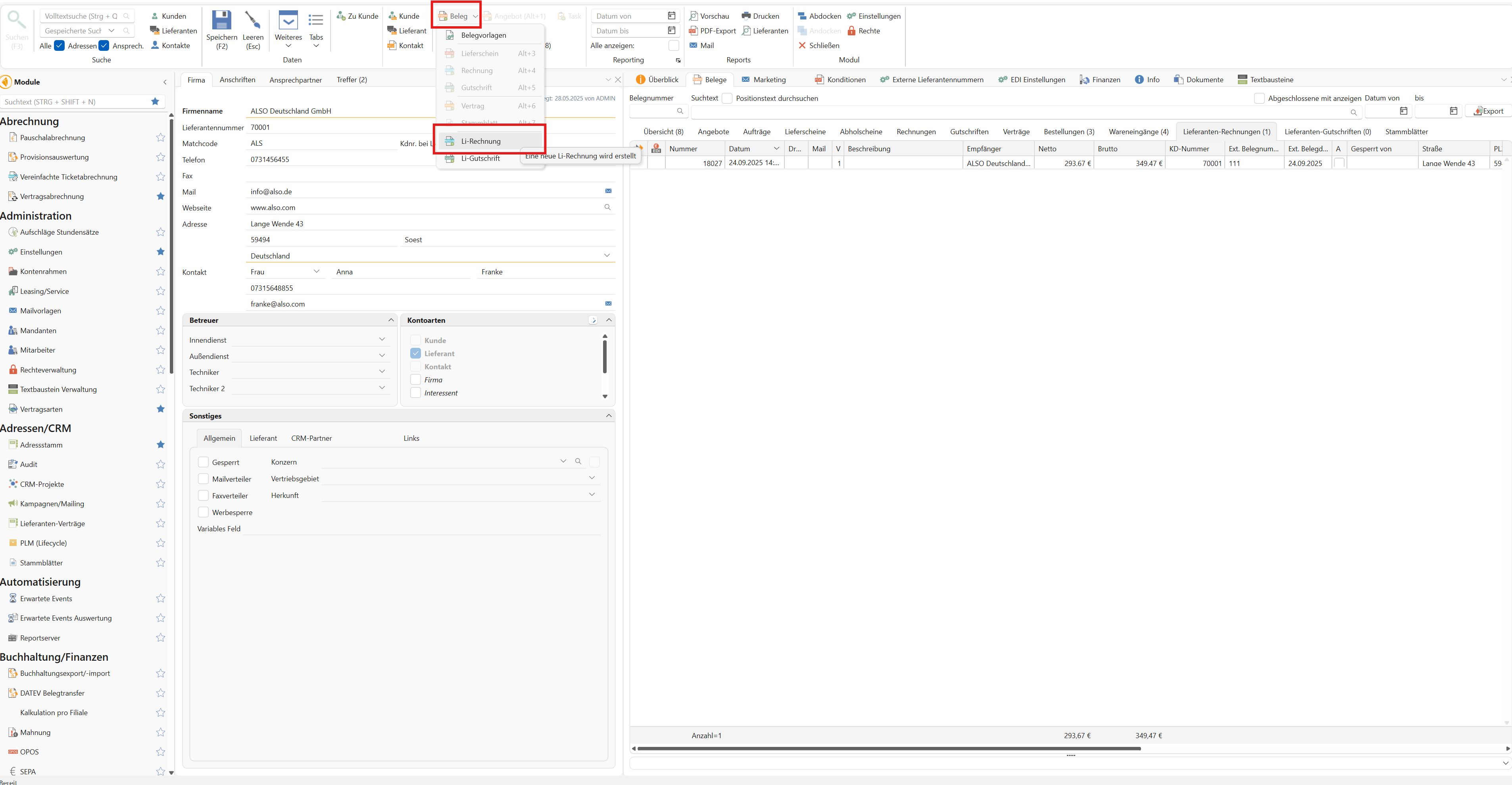
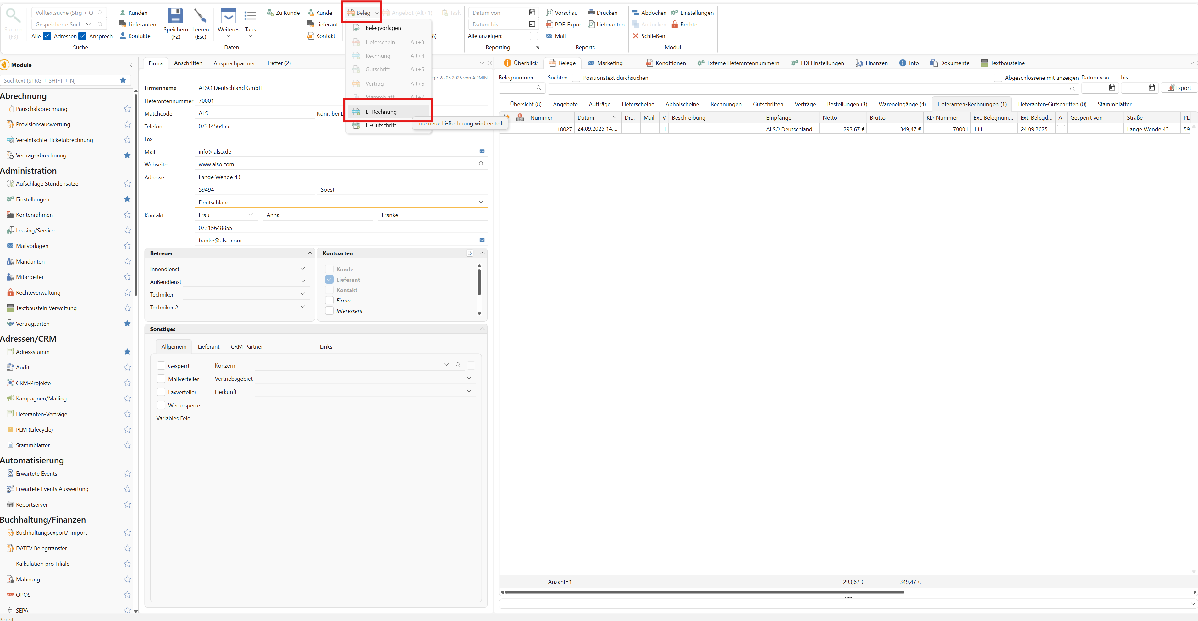
First, open the address master and search for the relevant supplier
Once you have opened the appropriate supplier in the address master, you can now create a supplier invoice for them. To do this, select "Document" in the menu bar and click on "LI Invoice."

A new window opens where we can now create a new supplier invoice.
As already mentioned, you have the option of inserting articles in various ways:
Have you reordered your own items and now want to enter the supplier invoice?
Search for the relevant items using the item search function and add them to the supplier invoice via the shopping cart. Please note that only your own items are displayed in the item search.
Is there a supplier invoice for an order or purchase order? Click on "Insert attachment" in the menu bar and select the appropriate order or purchase order in the first step. Finally, click on "Apply." The items will be automatically transferred to the supplier invoice. After saving, you will find a link to the documents either on the right in the "Included orders" area or in the Document history tab.

Once the items have been entered in the supplier invoice, you can edit them by adjusting the quantity, for example.
If the items require serial numbers, we still need to store the serial numbers. To do this, first select the items that require serial numbers and click on "Scan serial numbers." In the "SN" column, you can identify the items that require serial numbers by a small empty circle. Now enter the serial numbers manually or import them from
file. Finally, click OK and the serial numbers will be saved. Please note that these serial numbers cannot be changed in the supplier invoice after they have been saved.
If the circle in the "SN" column is green, you have entered all the required serial numbers. If it is only half filled in, some serial numbers are still missing.

In the right sidebar, enter the external invoice number and the external invoice date as usual.
Select the appropriate payment method in the "Details" tab. If you have already specified payment terms with your supplier, these will be applied automatically.
Save the supplier invoice using the "Save" button in the menu bar. A message will appear asking whether the supplier invoice (incoming goods calculation) should be completed. Please note that the goods will only be posted to the selected warehouse once the supplier invoice has been completed
once the supplier invoice has been closed, it can no longer be edited.
WHAT ARE THE CONSEQUENCES OF THIS?
As soon as a supplier invoice is completed, the goods are automatically posted to the warehouse and the stored serial numbers appear in the item management system. Even without a traditional goods receipt, you still get a correct stock movement.
Once you have added the items using "Insert attachment," the supplier invoice is also linked to the respective order or purchase order, which makes tracking much easier. The link only applies to the document history. The items can only be transferred as a "copy" (not as a reference). This means that no picking is carried out in the linked order.
ADDITIONAL INFORMATION
It is advisable to always check the supplier invoice before finalizing it to ensure that all items and data (quantity, price, VAT, and expense account) have been entered correctly.
If, for example, you have the invoice document as a PDF, you can also store it directly in the document in the "Files" tab so that the original file is also available at any time. To do this, you must save the supplier invoice once so that you can add the documents by right-clicking.
Frequently Asked Questions
I have a typo in the serial number. How can I correct it?
Serial numbers can be edited in item management. To do this, the serial number must have the status "open." Open the item in item management and click on "Serial numbers" in the menu bar. Right-click on the relevant serial number to rename it.
I have entered incorrect items in the supplier invoice and have already closed it.
What's the best way to smooth things over now?
You have two different options here:
Kcorrection via supplier credit note: You create a supplier credit note from the supplier invoice. This removes the goods from the warehouse and records them correctly in the accounting system. You can then create a new supplier invoice with the correct items. You can reuse the original invoice number so that the data is stored correctly.
Manual correction in item management: You manually enter or remove the quantity or serial number directly in item management