c entron v2.0.2509.1066 - Release
Diese Version kann über unseren c-ftp oder per River heruntergeladen werden.
Es wurden folgende Anpassungen vorgenommen:
Hinweis:
Um die Auslastung auf der Datenbank zu reduzieren sowie die Performance zu verbessern, wurden Optimierungen vorgenommen. Für die "Verkauf"-Analyse in Analytics sowie um im Adressstamm im Bereich "Artikel" die an den Kunden verkauften Artikel zu sehen, müssen dafür nun im WebService Connection Manager die "integrierten Dienste" aktiviert sein.

WebService Connection Manager - Integrierte Dienste
Hinweis für River-Nutzer:
Im Zuge der Datenbanktrennung von Riverbird und c-entron wurden mit dem 2509-Release Rechte deaktiviert, die in der c-entron-Datenbank nicht mehr benötigt werden.
Diese Rechte können als "deaktivierte Rechte" in der Rechteverwaltung weiterhin noch eingesehen werden.
Betroffene Rechte:

Getrennte Datenbanken: Wenn RiverSuite- und c‑entron-Datenbank bereits getrennt sind, besteht kein Handlungsbedarf.
Nicht getrennte Datenbanken: In diesem Fall erscheinen alle RiverSuite-Rechte als „deaktiviert“, dann Rechte zum Verwalten wieder "aktivieren" mit dem nachfolgendem SQL-Skript: Rücksetzungs-Skript für River-Rechte
Neu
Adressstamm
Breaking Change: Die Struktur der ArticleLogDTO-Entität wurde überarbeitet und vereinfacht. Diese Änderung verbessert die Performance deutlich, da weniger Daten geladen und übertragen werden müssen. Bestehende Integrationen sollten entsprechend angepasst werden.
Hier ist die detaillierte Beschreibung dazu: Strukturierte AdressfelderIm Adressstamm unter Firma -> Links heißt der Button zum Entfernen eines Links jetzt „Link löschen“ statt „Link deaktivieren“. Der Link wird dabei dauerhaft aus der Liste entfernt und nicht nur ausgeblendet.
Allgemein c-entron
In c-entron kann jetzt unter persönliche Einstellungen → Oberfläche das neue Dark-Theme „Windows 11 Dark“ ausgewählt werden.
Belegwesen
Lieferscheine können jetzt direkt aus der Übersicht abgeschlossen werden. Dafür wurde ein neues Benutzerrecht „Lieferschein abschließen“ eingeführt. Bei entsprechender Berechtigung steht im Rechtsklick-Menü die Option „Abschließen“ zur Verfügung – auch für mehrere Lieferscheine gleichzeitig.

Belegwesen - Lieferschein abschließen
So geht’s:
In der Lieferschein-Übersicht den gewünschten Lieferschein oder mehrere markieren.
Mit der rechten Maustaste klicken, um das Kontextmenü zu öffnen.
Option „Ausgewählte Belege abschließen“ wählen (nur sichtbar mit Berechtigung).
Im Dialogfenster mit „Belege abschließen“ bestätigen.
Fertig! Der Status ändert sich auf „Abgeschlossen”.
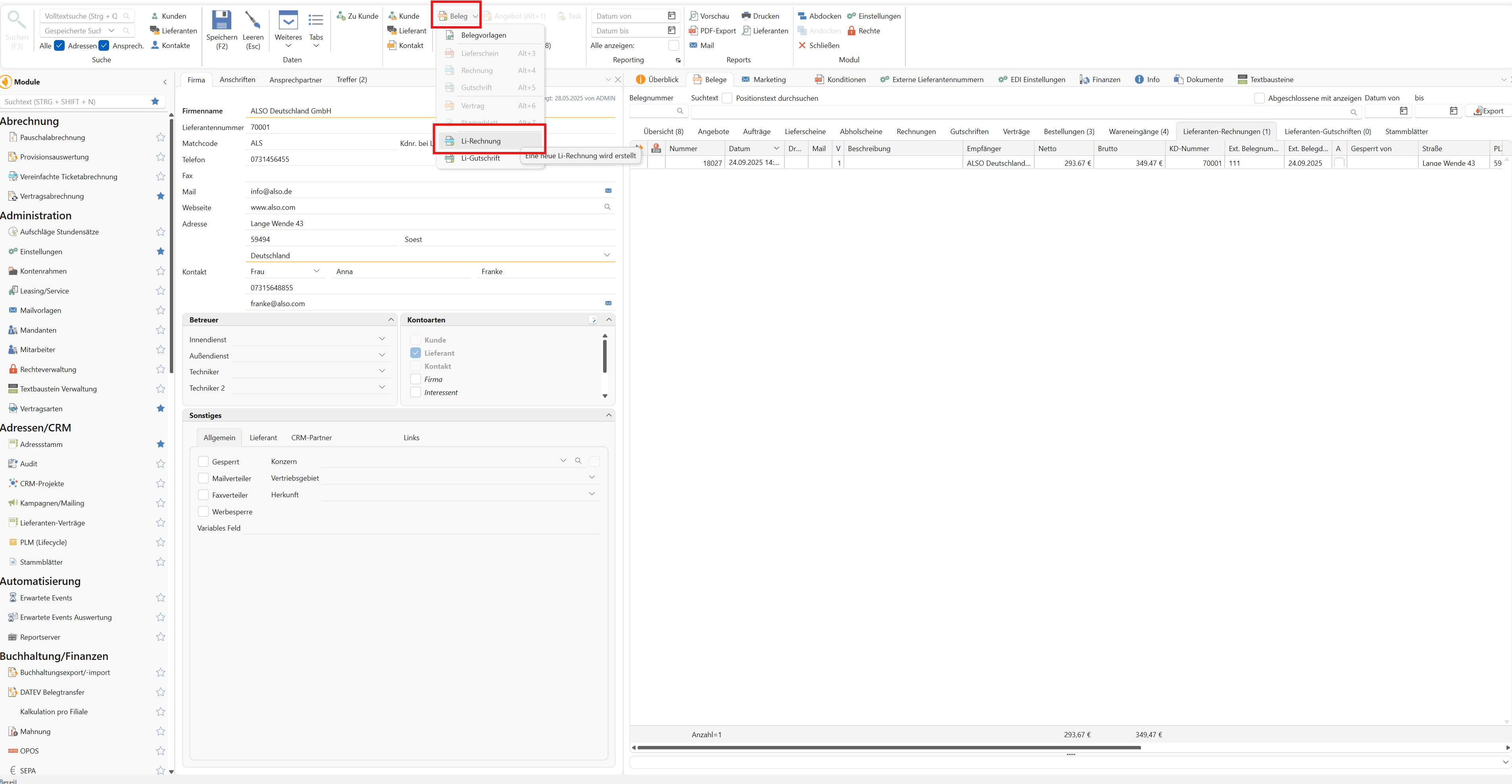
Lieferantenrechnungen direkt im Adressstamm erfassen – ohne Vorbelege
Rechnungen ohne Bestellbezug lassen sich jetzt schnell und flexibel mit Artikeln im Adressstamm anlegen – manuell oder verknüpft mit vorhandenen Belegen. Die Nachverfolgbarkeit bleibt erhalten. ZUGFeRD-Unterstützung mit automatischer Artikelerkennung folgt.
Hier die komplette Anleitung dazu: Neue Lieferantenrechnung (ohne Vorbelege) erstellen.
Verbesserungen
Adressstamm
Im Adressstamm wurde unter "Weiteres" der Button von "Account löschen" in "Account deaktivieren" umbenannt, ebenso wie im Reiter "Treffer" die Checkbox "Gelöschte anzeigen" in "Deaktivierte anzeigen".
Belegwesen
Im Bereich „Weiteres“ des Lieferscheins wird nun korrekt die Option „An Lieferdienst übertragen (Shipcloud/Beta)“ angezeigt, nachdem die bisherige GLS-Schnittstelle deaktiviert wurde.
KI Integration
In der Menüleiste der Mailvorlagen wurde der Button „KI-Anbindung“ ergänzt. Er öffnet ein Dialogfenster, in dem der Vorlagentext direkt mit Unterstützung der angebundenen KI überarbeitet werden kann.
In der Menüleiste der Textbaustein Verwaltung wurde der Button „KI-Anbindung“ ergänzt. Er öffnet ein Dialogfenster, in dem der Vorlagentext direkt mit Unterstützung der angebundenen KI überarbeitet werden kann.
Logistik
Unter Globale Einstellungen > Logistik > Lieferdienste > Shipcloud kann jetzt nach dem Laden der Versanddienstleister ein Standard-Versanddienstleister ausgewählt und gespeichert werden. Das vereinfacht den Versandprozess und spart Zeit bei der Auftragserstellung.

Online Banking
Die Nutzung von finAPI im Online-Banking erfolgt nun vollständig über eine finAPI-Lizenz – eine separate HBCI-Lizenz ist nicht mehr erforderlich. Auch ohne gültige Lizenz bleiben alle bisher importierten Daten weiterhin im System sichtbar und verwaltbar, eine Verbindung zu finAPI ist dann jedoch nicht mehr möglich.
Reports
Beim Einfügen von Logos konnte die Größe von Rechnungs-PDFs bisher stark ansteigen (z. B. von ~135 KB auf über 500 KB). Mit den neuen Reporteinstellungen im FastReport PDF-Generator lässt sich die Dateigröße nun gezielt optimieren. Du kannst etwa bei PDF/A-3 die JPG-Komprimierung aktivieren oder die Druck-Optimierung deaktivieren, wodurch die PDFs deutlich kleiner werden. Diese Optionen stehen auch für normale PDFs (außer ZUGFeRD) zur Verfügung.
Ticketabrechnung
In der vereinfachten Ticketabrechnung steht jetzt optional die Spalte „Anschrift Land“ zur Verfügung, um bei Bedarf auch das Land aus der Kundenanschrift anzuzeigen. Diese Spalte ist standardmäßig ausgeblendet, kann jedoch über den Spalteneditor (durch Rechtsklick auf eine Spaltenüberschrift) eingeblendet werden.
ZUGFeRD/XRechnung
Die bisherigen „ZUGFeRD“-Bezeichnungen wurden durch den neuen Begriff „eRechnung“ ersetzt. Der Export-Button im Rechnungsreiter Weiteres heißt nun „xml-Datei der eRechnung exportieren“. Zusätzlich wurde die Option „ZUGFeRD Rechnungen aktivieren“ im Kundenstamm > Finanzen sowie in den Einstellungen > Vertrieb > Belege > Rechnungen in „eRechnungen aktivieren“ umbenannt.

Behobene Fehler
Adressstamm
Beim Speichern von Lieferanten wird die Prüfung auf EDI-Pflichtfelder nun nur noch durchgeführt, wenn der EDI-Tab sichtbar und aktiv ist – also bei vorhandener EDI-Lizenz.
Analytics
Ein Darstellungsproblem im Analytics-Modul bei Artikeln mit sehr langem Herstellercode wurde behoben. Solche Artikel erscheinen nach dem Neuladen nun korrekt in der Statistik.
Artikelverwaltung
Damit Artikel in allen Nebenlagern zuverlässig angezeigt werden, prüft ein erweiterter Hintergrund-Service nun regelmäßig die Datenqualität und entfernt ungültige Einträge. So stellen wir sicher, dass die Nebenlagerübersicht stets vollständig und korrekt ist.
Wird im Artikelstamm die Eigenschaft „Abbuchung“ geändert und gespeichert, prüft das System nun automatisch, ob der Artikel in aktiven Angeboten oder Aufträgen verwendet wird. In diesem Fall erscheint ein Hinweisdialog mit der Möglichkeit, gezielt festzulegen, ob und welche Positionen aktualisiert werden sollen. Ohne Bestätigung wird nur der Artikelstamm angepasst – die verknüpften Positionen bleiben unverändert.
Belegwesen
Nach dem Speichern einer neuen Version eines Belegs erscheint beim Schließen nun kein unnötiger Hinweisdialog mehr zu ausstehenden Änderungen.
Die Auswahl des Werts in der ComboBox für „Geld- und Warenwert“ oder „Nur Geldwert“ bei der Erstellung einer Gutschrift bleibt jetzt wie erwartet erhalten – zuvor wurde der gewählte Wert nach dem Verlassen des Feldes automatisch zurückgesetzt.
Beim Abschließen von Aufträgen wird jetzt eine Sicherheitsabfrage angezeigt, um unbeabsichtigte Abschlüsse zu vermeiden.
Die Anpassung des VKs eines Stücklistenkopfes führte in bestimmten Konstellation dazu, dass der VK vom Stücklistenkopf nicht korrekt auf die Unterpositionen der Stückliste verteilt wurden.
Die Funktion "Anlage einfügen aus" hat in bestimmten Konstellationen visuell weggefilterte Belegpositionen/Zeiten zusätzlich eingefügt.
c-sign
Durch den Signierungsvorgang wurden manche der Parameter Werte / Variablen in die eigentliche Signierungsvorlage zurückgeschrieben und somit beim nächsten Signierungsvorgang dann nicht mehr neu ersetzt.
Checklisten
Alte, deaktivierte Checklisten-Vorlagen werden im Nexus und in c-entron beim Verschieben einer Checkliste in eine andere Kategorie nicht mehr angezeigt.
EDI
Beim Zurücklesen eines Belegs via EDI von ALSO-CH trat bei der Warenkalkulation ein Fehler auf, der das Speichern des Belegs verhinderte. Mit dieser Version wurde eine Anpassung vorgenommen, um dieses Verhalten zu korrigieren. Die Lösung konnte mangels Zugangsdaten zu ALSO-CH jedoch nicht abschließend geprüft werden.
Beim Übertragen von Bestellungen über die EDI-Schnittstelle wird automatisch geprüft, ob aktuelle Distributionspreise vorliegen. Diese können bei Bestätigung direkt in die Bestellung übernommen oder – falls nicht gewünscht – der Bestellvorgang nach der Preisprüfung abgebrochen werden.
Das Modul "EDI Verwaltung" konnte aufgrund einer falschen Lizenzprüfung (bei den Lizenzen „EDI EGIS“ und „Modul EDI“) nicht angezeigt werden. Dieses Problem wurde behoben – das Modul ist jetzt wie vorgesehen nutzbar.
Ein Fehler, der dazu führen konnte, dass im EDI-Modul keine Rechnungen angezeigt wurden („Object reference not set to an instance of an Object.“), wurde behoben, sodass das ERP nun stabiler läuft und Rechnungen wie erwartet angezeigt werden.
Die EDI-Verarbeitung im Standardformat "OpenTrans 2.1" wurde erweitert: Bei Auftragsbestätigungen und Rechnungen wird nun – sofern vorhanden – der Wert aus PRICE_LINE_AMOUNT als Preis priorisiert verwendet. Dies ist insbesondere für korrekte Preisangaben bei Zusatzkosten wie der UHG-Gebühr (z. B. bei Druckern und Kopierern) erforderlich.
Die Adressübernahme beim Versand mit EDI wurde überarbeitet: Die Felder werden nun korrekt befüllt, wobei die Priorität auf Firma > Abteilung > Ansprechpartner liegt. So wird z. B. bei deaktiviertem Namen stattdessen die Abteilung im Feld „Name“ eingetragen. Die strukturierten Felder folgen im kommenden Quartal – die aktuelle Anschrift nutzt aber bereits die richtige Logik.
EDI - ITscope
Die ITscope EDI Schnittstelle konnte mit der 0-basierten LINE_ITEM_ID nicht umgehen, für neue Bestellungen wird dies mit Start ID 1 angelegt und der Fehler ist damit behoben.
Bei der Übermittlung von EDI-Bestellungen über die ITScope-Schnittstelle an Synaxon wird nun die Kundennummer des Partners korrekt im XML-Format übermittelt, sodass eine eindeutige Zuordnung möglich ist.
Eingang/Kalk
Im Menü „Eingang/Kalk“ wird jetzt das erkannte Rechnungsdatum korrekt erkannt und übernommen.
Einstellungen
In den globalen Einstellungen unter Vertrieb > Belege > Allgemein > Empfänger-Feld steht jetzt die Option „Ansprechpartnerabteilung vor der Adressabteilung anzeigen“ zur Verfügung. Damit lässt sich festlegen, dass im Empfänger-Feld die Ansprechpartnerabteilung vor der Adressabteilung erscheint.
Es ist möglich für alle CRM Arten, CRM Status und CRM Wahrscheinlichkeiten über die rechte Maustaste den markierten Eintrag zu löschen.
Des Weiteren findet eine Prüfung statt, ob der Eintrag aktiv in Benutzung war und muss durch einen aktiven Eintrag ersetzt werden.
Inventur
Das Modul „Inventur“ unterstützt jetzt das Dark-Theme.
Lagerverwaltung
Beim Deaktivieren eines Lagerorts werden nun auch die zugehörigen Lagerplätze automatisch deaktiviert. Ein zusätzliches Skript sorgt dafür, dass bereits bestehende Daten entsprechend aktualisiert werden.
Mahnung
Beim Mahnlauf kam es bei Verwendung eines UNC-Pfads in der Reportverwaltung zu einem doppelten Export des PDF-Reports – einmal bei der Vorschau und erneut beim Mail-Versand. Dieses Verhalten wurde nun optimiert: Der Export erfolgt nur noch beim Versand, nicht mehr bei der Vorschau.
Mailversand
Die Anmeldung an die c-entron.NET funktioniert wieder, wenn die c-entron-App in Outlook (Classic) geöffnet ist. Ein Verbindungsproblem mit der Outlook-Schnittstelle, das zuvor zu einer Fehlermeldung führte, wurde behoben.
PLM
Die Ladezeiten wurden optimiert: Sind die Produktfamilien leer und es liegen keine PLM-Details vor, wird die Abfrage nun direkt abgebrochen – so erfolgt die Anzeige deutlich schneller.
Projektpreisverwaltung
Beim Projektpreisimport konnte es bei sehr vielen (über 2100) kundenspezifischen Sonderpreisen zu Fehlern kommen („Object reference not set to an instance of an object“ und „The incoming request has too many parameters. The server supports a maximum of 2100 parameters.“). Durch die überarbeitete Kundensuche funktioniert der Import nun auch bei großen Datenmengen zuverlässig.
Riversuite Integration
In den 2FA-E-Mails zur Zwei-Faktor-Authentifizierung wird nun wieder der Name der c-entron Anwendung angezeigt, bei der die Anmeldung durchgeführt wird.
RMA
Bei der Verarbeitung von Rücksendungen unter RMA wird die Eingangsmaske nun wieder korrekt befüllt: Nach dem Speichern und erneuten Öffnen der Rücksendung wird der betroffene Artikel wie erwartet angezeigt – inklusive Auswahlmöglichkeit für die gewünschte Aktion (z. B. Tausch, Reparatur etc.).
Textbausteine
Anrede- und Abredetexte in Kundenbelegen werden jetzt korrekt verarbeitet: Wenn in den Einstellungen unter „An-Abrede“ die Option „Nie“ gewählt ist, wird ein vorhandener An-/Abredetext aus dem Kundenbeleg (z. B. Angebot) entfernt, ohne durch den aus dem Folgebeleg (z. B. Auftrag) ersetzt zu werden.
Bei den Optionen „Immer“ oder „Bei Abfrage“ wird der Text im Kundenbeleg durch den aus dem Folgebeleg ersetzt – so wird verhindert, dass beide Texte gleichzeitig übernommen werden.
Wichtig: Diese Logik gilt nur für Belege, die ab dieser Version erstellt wurden.
Vertragsabrechnung
Das in den globalen Einstellungen definierte Betreffpräfix wird jetzt auch korrekt bei Sammelrechnungen übernommen – bisher wurde es nur bei Einzelrechnungen angewendet.
Warengruppenverwaltung
Neu angelegte Warengruppen lassen sich jetzt zuverlässig speichern. Die zuvor auftretende Meldung „NullReferenceException: Object reference not set to an instance“ tritt dabei nicht mehr auf.
ZUGFeRD/XRechnung
In der Einheiten-Verwaltung gibt es nun das neue Auswahlfeld „UNECE Code“, das insbesondere für eRechnungen (z. B. ZUGFeRD) relevant ist. Beim Auswählen einer Zeiteinheit erscheint ein hilfreicher Hinweistext mit weiteren Informationen im Tooltip. Wichtig: Es muss ein exakter Abgleich zwischen der gewählten Einheit und dem UNECE-Code bestehen – andernfalls sollte kein Code hinterlegt werden.
Wird bei einem Artikel eine entsprechende Einheit ausgewählt, wird der zugeordnete UNECE-Code automatisch übernommen und bei eRechnungen (z. B. ZUGFeRD) exportiert – dies gilt sowohl für neue als auch für bereits bestehende Rechnungen.
Die Fehlermeldung „Document MUST not contain empty elements“ beim Upload einer eRechnung ohne Ansprechpartnerdaten wurde beseitigt.
Bei e-Rechnungen (ZUGFeRD) für Verträge mit der Abrechnungsart „nach Bedarf“ wird im XML-Feld OccurrenceDateTime nun das Rechnungsdatum angegeben – der Abrechnungszeitraum wird an dieser Stelle nicht mehr ausgewiesen.
Die zusätzliche Adresszeile (BT-51 – Buyer address line 2) wird nun in der ZUGFeRD-XML unterstützt. Diese bislang nicht genutzte, optionale Zeile kann z.B. für das Geschäftszeichen verwendet werden.
Rechnungen mit Titelpositionen werden jetzt korrekt als E-Rechnungen erkannt und exportiert.
Bei zugeklappten Titelpositionen mit unterschiedlichen Stückzahlen in den Unterpositionen wird nun der Einzelpreis korrket angezeigt in der ZUGFeRD-Rechnung angezeigt.